|
Gaudi Framework, version v22r1 |
| Home | Generated: Mon Feb 28 2011 |
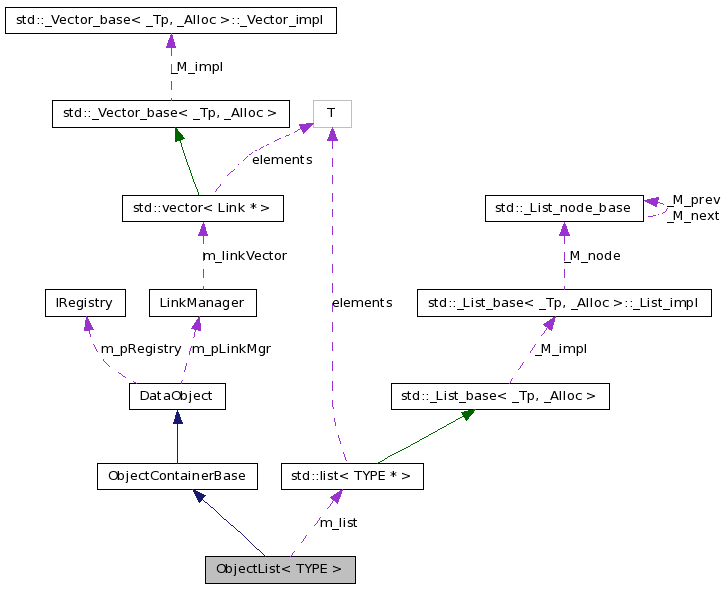
ObjectList is one of the basic Gaudi container classes capable of being registered in Data Stores. More...
#include <GaudiKernel/ObjectList.h>


Public Types | |
| typedef TYPE | contained_type |
| typedef std::list< TYPE * > ::value_type | value_type |
| typedef std::list< TYPE * > ::reference | reference |
| typedef std::list< TYPE * > ::const_reference | const_reference |
| typedef std::list< TYPE * > ::iterator | iterator |
| typedef std::list< TYPE * > ::const_iterator | const_iterator |
| typedef std::list< TYPE * > ::reverse_iterator | reverse_iterator |
| typedef std::list< TYPE * > ::const_reverse_iterator | const_reverse_iterator |
| typedef std::vector< TYPE * > ::pointer | pointer |
| typedef std::vector< TYPE * > ::const_pointer | const_pointer |
Public Member Functions | |
| ObjectList () | |
| Constructors. | |
| ObjectList (const char *name) | |
| ObjectList (const ObjectList< TYPE > &value) | |
| Copy Constructor. | |
| virtual | ~ObjectList () |
| Destructor. | |
| virtual const CLID & | clID () const |
| Retrieve pointer to class defininition structure. | |
| const ObjectList< TYPE > & | operator= (const ObjectList< TYPE > &right) |
| Clone operator. | |
| ObjectList< TYPE >::iterator | begin () |
| Return an iterator pointing to the beginning of the container. | |
| ObjectList< TYPE >::const_iterator | begin () const |
| Return a const_iterator pointing to the beginning of the container. | |
| ObjectList< TYPE >::iterator | end () |
| Return an iterator pointing to the end of the container. | |
| ObjectList< TYPE >::const_iterator | end () const |
| Return a const_iterator pointing to the end of the container. | |
| ObjectList< TYPE > ::reverse_iterator | rbegin () |
| Return a reverse_iterator pointing to the beginning of the reversed container. | |
| ObjectList< TYPE > ::const_reverse_iterator | rbegin () const |
| Return a const_reverse_iterator pointing to the beginning of the reversed container. | |
| ObjectList< TYPE > ::reverse_iterator | rend () |
| Return a reverse_iterator pointing to the end of the reversed container. | |
| ObjectList< TYPE > ::const_reverse_iterator | rend () const |
| Return a const_reverse_iterator pointing to the end of the reversed container. | |
| ObjectList< TYPE >::size_type | size () const |
| Return the size of the container Size means the number of objects stored in the container, independently on the amount of information stored in each object. | |
| virtual ObjectList< TYPE > ::size_type | numberOfObjects () const |
| The same as size(), return number of objects in the container. | |
| ObjectList< TYPE >::size_type | max_size () const |
| Return the largest possible size of the container. | |
| bool | empty () const |
| Return true if the size of the container is 0. | |
| ObjectList< TYPE >::reference | front () |
| Return reference to the first element. | |
| ObjectList< TYPE >::const_reference | front () const |
| Return const_reference to the first element. | |
| ObjectList< TYPE >::reference | back () |
| Return reference to the last element. | |
| ObjectList< TYPE >::const_reference | back () const |
| Return const_reference to the last element. | |
| void | push_back (typename ObjectList< TYPE >::const_reference value) |
| push_back = append = insert a new element at the end of the container | |
| virtual long | add (ContainedObject *pObject) |
| Add an object to the container. | |
| void | pop_back () |
| pop_back = remove the last element from the container The removed object will be deleted (see the method release) | |
| virtual long | remove (ContainedObject *value) |
| Release object from the container (the poiter will be removed from the container, but the object itself will remain alive) (see the method pop_back) | |
| ObjectList< TYPE >::iterator | insert (typename ObjectList< TYPE >::iterator position, typename ObjectList< TYPE >::const_reference value) |
| Insert "value" before "position". | |
| void | erase (typename ObjectList< TYPE >::iterator position) |
| Erase the object at "position" from the container. The removed object will be deleted. | |
| void | erase (typename ObjectList< TYPE >::iterator first, typename ObjectList< TYPE >::iterator last) |
| Erase the range [first, last) from the container. The removed object will be deleted. | |
| void | clear () |
| Clear the entire content of the container and delete all contained objects. | |
| virtual long | index (const ContainedObject *obj) const |
| Return distance of a given object from the beginning of its container It correcponds to the "index" ( from 0 to size()-1 ) If "obj" not fount, return -1. | |
| virtual ContainedObject * | containedObject (long dist) const |
| Return const pointer to an object of a given distance. | |
| virtual std::ostream & | fillStream (std::ostream &s) const |
| Fill the output stream (ASCII) | |
Static Public Member Functions | |
| static const CLID & | classID () |
| Retrieve reference to class definition structure (static access) | |
Private Attributes | |
| std::list< TYPE * > | m_list |
| The STL list. | |
ObjectList is one of the basic Gaudi container classes capable of being registered in Data Stores.
It is based on Standard Library (STL) std::list (see STL Programmer's Guide) ObjectList has all functions of the std::list interface,
Each object is allowed to belong into a single container only. After inserting the object into the container, it takes over all responsibilities for the object. E.g. erasing the object from its container causes removing the object's pointer from the container and deleting the object itself.
Definition at line 38 of file ObjectList.h.
| typedef std::list<TYPE*>::const_iterator ObjectList< TYPE >::const_iterator |
Definition at line 48 of file ObjectList.h.
| typedef std::vector<TYPE*>::const_pointer ObjectList< TYPE >::const_pointer |
Definition at line 58 of file ObjectList.h.
| typedef std::list<TYPE*>::const_reference ObjectList< TYPE >::const_reference |
Definition at line 45 of file ObjectList.h.
| typedef std::list<TYPE*>::const_reverse_iterator ObjectList< TYPE >::const_reverse_iterator |
Definition at line 51 of file ObjectList.h.
| typedef TYPE ObjectList< TYPE >::contained_type |
Definition at line 41 of file ObjectList.h.
| typedef std::list<TYPE*>::iterator ObjectList< TYPE >::iterator |
Definition at line 47 of file ObjectList.h.
| typedef std::vector<TYPE*>::pointer ObjectList< TYPE >::pointer |
Definition at line 57 of file ObjectList.h.
| typedef std::list<TYPE*>::reference ObjectList< TYPE >::reference |
Definition at line 44 of file ObjectList.h.
| typedef std::list<TYPE*>::reverse_iterator ObjectList< TYPE >::reverse_iterator |
Definition at line 50 of file ObjectList.h.
| typedef std::list<TYPE*>::value_type ObjectList< TYPE >::value_type |
Definition at line 42 of file ObjectList.h.
| ObjectList< TYPE >::ObjectList | ( | ) | [inline] |
| ObjectList< TYPE >::ObjectList | ( | const char * | name ) | [inline] |
Definition at line 65 of file ObjectList.h.
: m_list(0) { }
| ObjectList< TYPE >::ObjectList | ( | const ObjectList< TYPE > & | value ) | [inline] |
| virtual ObjectList< TYPE >::~ObjectList | ( | ) | [inline, virtual] |
| virtual long ObjectList< TYPE >::add | ( | ContainedObject * | pObject ) | [inline, virtual] |
Add an object to the container.
Implements ObjectContainerBase.
Definition at line 184 of file ObjectList.h.
{
try {
typename ObjectList<TYPE>::value_type ptr =
dynamic_cast<typename ObjectList<TYPE>::value_type>(pObject);
if ( 0 != ptr ) {
push_back(ptr);
return m_list.size()-1;
}
}
catch(...) {
}
return -1;
}
| ObjectList<TYPE>::reference ObjectList< TYPE >::back | ( | ) | [inline] |
Return reference to the last element.
Definition at line 165 of file ObjectList.h.
| ObjectList<TYPE>::const_reference ObjectList< TYPE >::back | ( | ) | const [inline] |
Return const_reference to the last element.
Definition at line 170 of file ObjectList.h.
| ObjectList<TYPE>::iterator ObjectList< TYPE >::begin | ( | ) | [inline] |
Return an iterator pointing to the beginning of the container.
Definition at line 94 of file ObjectList.h.
| ObjectList<TYPE>::const_iterator ObjectList< TYPE >::begin | ( | ) | const [inline] |
Return a const_iterator pointing to the beginning of the container.
Definition at line 99 of file ObjectList.h.
| static const CLID& ObjectList< TYPE >::classID | ( | ) | [inline, static] |
Retrieve reference to class definition structure (static access)
Retrieve Pointer to class definition structure.
Reimplemented from DataObject.
Definition at line 80 of file ObjectList.h.
{
static CLID clid = TYPE::classID() + CLID_ObjectList;
return clid;
}
| void ObjectList< TYPE >::clear | ( | ) | [inline] |
Clear the entire content of the container and delete all contained objects.
Definition at line 269 of file ObjectList.h.
| virtual const CLID& ObjectList< TYPE >::clID | ( | ) | const [inline, virtual] |
Retrieve pointer to class defininition structure.
Reimplemented from DataObject.
Definition at line 77 of file ObjectList.h.
{
return ObjectList<TYPE>::classID();
}
| virtual ContainedObject* ObjectList< TYPE >::containedObject | ( | long | dist ) | const [inline, virtual] |
Return const pointer to an object of a given distance.
Implements ObjectContainerBase.
Definition at line 288 of file ObjectList.h.
{
long i = 0;
typename ObjectList<TYPE>::const_iterator iter;
for( iter = begin(); iter != end(); iter++ ) {
if( dist == i ) {
return *iter;
}
i++;
}
return 0;
}
| bool ObjectList< TYPE >::empty | ( | ) | const [inline] |
Return true if the size of the container is 0.
Definition at line 150 of file ObjectList.h.
| ObjectList<TYPE>::iterator ObjectList< TYPE >::end | ( | ) | [inline] |
Return an iterator pointing to the end of the container.
Definition at line 104 of file ObjectList.h.
| ObjectList<TYPE>::const_iterator ObjectList< TYPE >::end | ( | ) | const [inline] |
Return a const_iterator pointing to the end of the container.
Definition at line 109 of file ObjectList.h.
| void ObjectList< TYPE >::erase | ( | typename ObjectList< TYPE >::iterator | first, |
| typename ObjectList< TYPE >::iterator | last | ||
| ) | [inline] |
Erase the range [first, last) from the container. The removed object will be deleted.
Definition at line 256 of file ObjectList.h.
{
for( typename ObjectList<TYPE>::iterator iter = first; iter != last; iter++ ) {
// Set the back pointer to 0 to avoid repetitional searching
// for the object in the container, and deleting the object
(*iter)->setParent (0);
delete *iter;
}
// Removing from the container itself
m_list.erase(first, last);
}
| void ObjectList< TYPE >::erase | ( | typename ObjectList< TYPE >::iterator | position ) | [inline] |
Erase the object at "position" from the container. The removed object will be deleted.
Definition at line 244 of file ObjectList.h.
| virtual std::ostream& ObjectList< TYPE >::fillStream | ( | std::ostream & | s ) | const [inline, virtual] |
Fill the output stream (ASCII)
Reimplemented from DataObject.
Definition at line 301 of file ObjectList.h.
{
s << "class ObjectList : size = "
<< std::setw(12)
<< size() << "\n";
// Output the base class
//ObjectContainerBase::fillStream(s);
if ( 0 != size() ) {
s << "\nContents of the STL list :";
long count = 0;
typename ObjectList<TYPE>::const_iterator iter;
for( iter = m_list.begin(); iter != m_list.end(); iter++, count++ ) {
s << "\nIndex "
<< std::setw(12)
<< count
<< " of object of type "<< **iter;
}
}
return s;
}
| ObjectList<TYPE>::reference ObjectList< TYPE >::front | ( | ) | [inline] |
Return reference to the first element.
Definition at line 155 of file ObjectList.h.
| ObjectList<TYPE>::const_reference ObjectList< TYPE >::front | ( | ) | const [inline] |
Return const_reference to the first element.
Definition at line 160 of file ObjectList.h.
| virtual long ObjectList< TYPE >::index | ( | const ContainedObject * | obj ) | const [inline, virtual] |
Return distance of a given object from the beginning of its container It correcponds to the "index" ( from 0 to size()-1 ) If "obj" not fount, return -1.
Implements ObjectContainerBase.
Definition at line 275 of file ObjectList.h.
{
long i = 0;
typename ObjectList<TYPE>::const_iterator iter;
for( iter = begin(); iter != end(); iter++ ) {
if( *iter == obj ) {
return i;
}
i++;
}
return -1;
}
| ObjectList<TYPE>::iterator ObjectList< TYPE >::insert | ( | typename ObjectList< TYPE >::iterator | position, |
| typename ObjectList< TYPE >::const_reference | value | ||
| ) | [inline] |
Insert "value" before "position".
Definition at line 236 of file ObjectList.h.
{
value->setParent(this);
typename ObjectList<TYPE>::iterator i = m_list.insert(position, value);
return i;
}
| ObjectList<TYPE>::size_type ObjectList< TYPE >::max_size | ( | ) | const [inline] |
Return the largest possible size of the container.
Definition at line 145 of file ObjectList.h.
| virtual ObjectList<TYPE>::size_type ObjectList< TYPE >::numberOfObjects | ( | ) | const [inline, virtual] |
The same as size(), return number of objects in the container.
Implements ObjectContainerBase.
Definition at line 140 of file ObjectList.h.
| const ObjectList<TYPE>& ObjectList< TYPE >::operator= | ( | const ObjectList< TYPE > & | right ) | [inline] |
Clone operator.
Definition at line 86 of file ObjectList.h.
| void ObjectList< TYPE >::pop_back | ( | ) | [inline] |
pop_back = remove the last element from the container The removed object will be deleted (see the method release)
Definition at line 200 of file ObjectList.h.
{
typename ObjectList<TYPE>::value_type position = m_list.back();
// Set the back pointer to 0 to avoid repetitional searching
// for the object in the container, and deleting the object
position->setParent (0);
delete position;
// Removing from the container itself
m_list.pop_back();
}
| void ObjectList< TYPE >::push_back | ( | typename ObjectList< TYPE >::const_reference | value ) | [inline] |
push_back = append = insert a new element at the end of the container
Definition at line 175 of file ObjectList.h.
{
if( 0 != value->parent() ) {
const_cast<ObjectContainerBase*>(value->parent())->remove(value);
}
value->setParent(this);
m_list.push_back(value);
}
| ObjectList<TYPE>::reverse_iterator ObjectList< TYPE >::rbegin | ( | ) | [inline] |
Return a reverse_iterator pointing to the beginning of the reversed container.
Definition at line 115 of file ObjectList.h.
| ObjectList<TYPE>::const_reverse_iterator ObjectList< TYPE >::rbegin | ( | ) | const [inline] |
Return a const_reverse_iterator pointing to the beginning of the reversed container.
Definition at line 120 of file ObjectList.h.
| virtual long ObjectList< TYPE >::remove | ( | ContainedObject * | value ) | [inline, virtual] |
Release object from the container (the poiter will be removed from the container, but the object itself will remain alive) (see the method pop_back)
Implements ObjectContainerBase.
Definition at line 212 of file ObjectList.h.
{
// Find the object of value value
long idx = 0;
typename ObjectList<TYPE>::iterator iter;
for( iter = begin(); iter != end(); iter++, idx++ ) {
if( value == *iter ) {
break;
}
}
if( end() == iter ) {
// Object cannot be released from the conatiner,
// as it is not contained in it
return -1;
}
else {
// Set the back pointer to 0 to avoid repetitional searching
// for the object in the container and deleting the object
(*iter)->setParent (0);
erase(iter);
return idx;
}
}
| ObjectList<TYPE>::const_reverse_iterator ObjectList< TYPE >::rend | ( | ) | const [inline] |
Return a const_reverse_iterator pointing to the end of the reversed container.
Definition at line 130 of file ObjectList.h.
| ObjectList<TYPE>::reverse_iterator ObjectList< TYPE >::rend | ( | ) | [inline] |
Return a reverse_iterator pointing to the end of the reversed container.
Definition at line 125 of file ObjectList.h.
| ObjectList<TYPE>::size_type ObjectList< TYPE >::size | ( | ) | const [inline] |
Return the size of the container Size means the number of objects stored in the container, independently on the amount of information stored in each object.
Definition at line 136 of file ObjectList.h.
std::list<TYPE*> ObjectList< TYPE >::m_list [private] |
The STL list.
Definition at line 324 of file ObjectList.h.