|
Gaudi Framework, version v22r2 |
| Home | Generated: Tue May 10 2011 |
The interface implemented by the AlgTool base class. More...
#include <GaudiKernel/IAlgTool.h>


Public Member Functions | |
| DeclareInterfaceID (IAlgTool, 3, 0) | |
| InterfaceID. | |
| virtual | ~IAlgTool () |
| Virtual destructor. | |
| virtual const std::string & | type () const =0 |
| The type of an AlgTool, meaning the concrete AlgTool class. | |
| virtual const IInterface * | parent () const =0 |
| The parent of the concrete AlgTool. | |
| virtual StatusCode | configure ()=0 |
| Configuration (from OFFLINE to CONFIGURED). | |
| virtual StatusCode | initialize ()=0 |
| Initialization (from CONFIGURED to INITIALIZED). | |
| virtual StatusCode | start ()=0 |
| Start (from INITIALIZED to RUNNING). | |
| virtual StatusCode | stop ()=0 |
| Stop (from RUNNING to INITIALIZED). | |
| virtual StatusCode | finalize ()=0 |
| Finalize (from INITIALIZED to CONFIGURED). | |
| virtual StatusCode | terminate ()=0 |
| Initialization (from CONFIGURED to OFFLINE). | |
| virtual StatusCode | reinitialize ()=0 |
| Initialization (from INITIALIZED or RUNNING to INITIALIZED, via CONFIGURED). | |
| virtual StatusCode | restart ()=0 |
| Initialization (from RUNNING to RUNNING, via INITIALIZED). | |
| virtual Gaudi::StateMachine::State | FSMState () const =0 |
| Get the current state. | |
| virtual StatusCode | sysInitialize ()=0 |
| Initialization of the Tool. | |
| virtual StatusCode | sysStart ()=0 |
| Initialization of the Tool. | |
| virtual StatusCode | sysStop ()=0 |
| Initialization of the Tool. | |
| virtual StatusCode | sysFinalize ()=0 |
| Finalization of the Tool. | |
| virtual StatusCode | sysReinitialize ()=0 |
| Initialization of the Tool. | |
| virtual StatusCode | sysRestart ()=0 |
| Initialization of the Tool. | |
| virtual unsigned long | refCount () const =0 |
| Current number of reference counts. | |
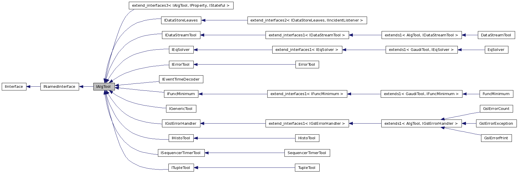
The interface implemented by the AlgTool base class.
Concrete tools, derived from the AlgTool based class are controlled via this interface.
Definition at line 23 of file IAlgTool.h.
| virtual IAlgTool::~IAlgTool | ( | ) | [inline, virtual] |
| virtual StatusCode IAlgTool::configure | ( | ) | [pure virtual] |
Configuration (from OFFLINE to CONFIGURED).
| IAlgTool::DeclareInterfaceID | ( | IAlgTool | , |
| 3 | , | ||
| 0 | |||
| ) |
| virtual StatusCode IAlgTool::finalize | ( | ) | [pure virtual] |
Finalize (from INITIALIZED to CONFIGURED).
Implemented in SequencerTimerTool, EqSolver, FuncMinimum, GslErrorCount, and DataStreamTool.
| virtual Gaudi::StateMachine::State IAlgTool::FSMState | ( | ) | const [pure virtual] |
Get the current state.
| virtual StatusCode IAlgTool::initialize | ( | ) | [pure virtual] |
Initialization (from CONFIGURED to INITIALIZED).
Implemented in SequencerTimerTool, EqSolver, FuncMinimum, and DataStreamTool.
| virtual const IInterface* IAlgTool::parent | ( | ) | const [pure virtual] |
| virtual unsigned long IAlgTool::refCount | ( | ) | const [pure virtual] |
Current number of reference counts.
Avoids having to call addRef() + release() to get current refCount.
Implements IInterface.
| virtual StatusCode IAlgTool::reinitialize | ( | ) | [pure virtual] |
Initialization (from INITIALIZED or RUNNING to INITIALIZED, via CONFIGURED).
| virtual StatusCode IAlgTool::restart | ( | ) | [pure virtual] |
Initialization (from RUNNING to RUNNING, via INITIALIZED).
| virtual StatusCode IAlgTool::start | ( | ) | [pure virtual] |
Start (from INITIALIZED to RUNNING).
| virtual StatusCode IAlgTool::stop | ( | ) | [pure virtual] |
Stop (from RUNNING to INITIALIZED).
| virtual StatusCode IAlgTool::sysFinalize | ( | ) | [pure virtual] |
Finalization of the Tool.
This method is called typically by the ToolSvc. For completeless this method is called before the tool is destructed.
| virtual StatusCode IAlgTool::sysInitialize | ( | ) | [pure virtual] |
Initialization of the Tool.
This method is called typically by the ToolSvc. It allows to complete the initialization that could not be done with a simply a constructor.
| virtual StatusCode IAlgTool::sysReinitialize | ( | ) | [pure virtual] |
Initialization of the Tool.
This method is called typically by the ToolSvc. It allows to complete the initialization that could not be done with a simply a constructor.
| virtual StatusCode IAlgTool::sysRestart | ( | ) | [pure virtual] |
Initialization of the Tool.
This method is called typically by the ToolSvc. It allows to complete the initialization that could not be done with a simply a constructor.
| virtual StatusCode IAlgTool::sysStart | ( | ) | [pure virtual] |
Initialization of the Tool.
This method is called typically by the ToolSvc. It allows to complete the initialization that could not be done with a simply a constructor.
| virtual StatusCode IAlgTool::sysStop | ( | ) | [pure virtual] |
Initialization of the Tool.
This method is called typically by the ToolSvc. It allows to complete the initialization that could not be done with a simply a constructor.
| virtual StatusCode IAlgTool::terminate | ( | ) | [pure virtual] |
Initialization (from CONFIGURED to OFFLINE).
| virtual const std::string& IAlgTool::type | ( | ) | const [pure virtual] |