![]() |
The Gaudi Framework
v36r11 (bdb84f5f)
|
#include </builds/gaudi/Gaudi/GaudiCommonSvc/include/GaudiCommonSvc/P1D.h>


Public Member Functions | |
| Profile1D () | |
| Default Constructor. More... | |
| Profile1D (TProfile *rep) | |
| Standard constructor with initialization. The histogram representation will be adopted. More... | |
| bool | fill (double x, double y, double weight=1.) override |
| Fill the Profile1D with a value and the corresponding weight. More... | |
| virtual bool | setBinContents (int i, int entries, double height, double error, double spread, double centre) |
| nlohmann::json | toJSON () const |
| dumps Histogram to json data More... | |
| const CLID & | clID () const override |
| Retrieve reference to class defininition identifier. More... | |
Public Member Functions inherited from DataObject | |
| DataObject () | |
| Standard Constructor. More... | |
| DataObject (const DataObject &rhs) | |
| Copy Constructor. More... | |
| DataObject & | operator= (const DataObject &rhs) |
| Assignment Operator. More... | |
| DataObject (DataObject &&rhs) | |
| Move Constructor. More... | |
| DataObject & | operator= (DataObject &&rhs) |
| Move Assignment Operator. More... | |
| virtual | ~DataObject () |
| Standard Destructor. More... | |
| virtual unsigned long | addRef () |
| Add reference to object. More... | |
| virtual unsigned long | release () |
| release reference to object More... | |
| const std::string & | name () const |
| Retreive DataObject name. It is the name when registered in the store. More... | |
| virtual StatusCode | update () |
| Provide empty placeholder for internal object reconfiguration callback. More... | |
| void | setRegistry (IRegistry *pRegistry) |
| Set pointer to Registry. More... | |
| IRegistry * | registry () const |
| Get pointer to Registry. More... | |
| LinkManager * | linkMgr () |
| Retrieve Link manager. More... | |
| const LinkManager * | linkMgr () const |
| unsigned char | version () const |
| Retrieve version number of this object representation. More... | |
| void | setVersion (unsigned char vsn) |
| Set version number of this object representation. More... | |
| unsigned long | refCount () const |
| Return the refcount. More... | |
| virtual std::ostream & | fillStream (std::ostream &s) const |
| Fill the output stream (ASCII) More... | |
Public Member Functions inherited from Gaudi::Generic1D< AIDA::IProfile1D, TProfile > | |
| Generic1D ()=default | |
| Default constructor. More... | |
| virtual const std::string & | userLevelClassType () const |
| The AIDA user-level unterface leaf class type. More... | |
| void * | cast (const std::string &cl) const override |
| Manual cast by class name. More... | |
| void * | cast (const std::string &className) const |
| void * | cast (const std::string &className) const |
| TObject * | representation () const override |
| ROOT object implementation. More... | |
| void | adoptRepresentation (TObject *rep) override |
| Adopt ROOT histogram representation. More... | |
| void | adoptRepresentation (TObject *rep) |
| Adopt ROOT histogram representation. More... | |
| void | adoptRepresentation (TObject *rep) |
| Adopt ROOT histogram representation. More... | |
| std::string | title () const override |
| Get the title of the object. More... | |
| bool | setTitle (const std::string &title) override |
| Set the title of the object. More... | |
| std::string | name () const |
| object name More... | |
| bool | setName (const std::string &newName) |
| Set the name of the object. More... | |
| AIDA::IAnnotation & | annotation () override |
| Access annotation object. More... | |
| const AIDA::IAnnotation & | annotation () const override |
| Access annotation object (cons) More... | |
| Axis & | axis () |
| Access to axis object. More... | |
| const Axis & | axis () const override |
| Get the x axis of the IHistogram1D. More... | |
| int | entries () const override |
| Get the number or all the entries. More... | |
| int | allEntries () const override |
| Get the number or all the entries, both in range and underflow/overflow bins of the IProfile. More... | |
| int | extraEntries () const override |
| Get the number of entries in the underflow and overflow bins. More... | |
| int | binEntries (int index) const override |
| Number of entries in the corresponding bin (ie the number of times fill was called for this bin). More... | |
| int | binEntries (int index) const |
| int | binEntries (int index) const |
| virtual double | binRms (int index) const |
| double | sumBinHeights () const override |
| Get the sum of in range bin heights in the IProfile. More... | |
| double | sumAllBinHeights () const override |
| Get the sum of all the bins heights (including underflow and overflow bin). More... | |
| double | sumExtraBinHeights () const override |
| Get the sum of the underflow and overflow bin height. More... | |
| double | minBinHeight () const override |
| Get the minimum height of the in-range bins. More... | |
| double | maxBinHeight () const override |
| Get the maximum height of the in-range bins. More... | |
| virtual double | equivalentBinEntries () const |
Number of equivalent entries, i.e. SUM[ weight ] ^ 2 / SUM[ weight^2 ] More... | |
| virtual bool | scale (double scaleFactor) |
| Scale the weights and the errors of all the IHistogram's bins (in-range and out-of-range ones) by a given scale factor. More... | |
| bool | reset () override |
| Reset the Histogram; as if just created. More... | |
| bool | add (const AIDA::IProfile1D &profile) override |
| Modifies this IProfile1D by adding the contents of profile to it. More... | |
| virtual int | rIndex (int index) const |
| operator methods More... | |
| double | binMean (int index) const override |
| The weighted mean of a bin. More... | |
| double | binHeight (int index) const override |
| Total height of the corresponding bin (ie the sum of the weights in this bin). More... | |
| double | binError (int index) const override |
| The error of a given bin. More... | |
| double | mean () const override |
| The mean of the whole IHistogram1D. More... | |
| double | rms () const override |
| The RMS of the whole IHistogram1D. More... | |
| int | coordToIndex (double coord) const override |
| Get the bin number corresponding to a given coordinate along the x axis. More... | |
| int | dimension () const override |
| Get the Histogram's dimension. More... | |
| std::ostream & | print (std::ostream &s) const override |
| Print (ASCII) the histogram into the output stream. More... | |
| std::ostream & | write (std::ostream &s) const override |
| Write (ASCII) the histogram table into the output stream. More... | |
| int | write (const char *file_name) const override |
| Write (ASCII) the histogram table into a file. More... | |
Public Member Functions inherited from Gaudi::HistogramBase | |
| virtual TObject * | representation () const =0 |
| ROOT object implementation. More... | |
| virtual | ~HistogramBase ()=default |
Static Public Member Functions | |
| static const CLID & | classID () |
Static Public Member Functions inherited from DataObject | |
| static const CLID & | classID () |
| Retrieve reference to class definition structure (static access) More... | |
Private Types | |
| typedef AIDA::IAnnotation | IAnnotation |
Private Member Functions | |
| void | init (const std::string &title, bool initialize_axis=true) |
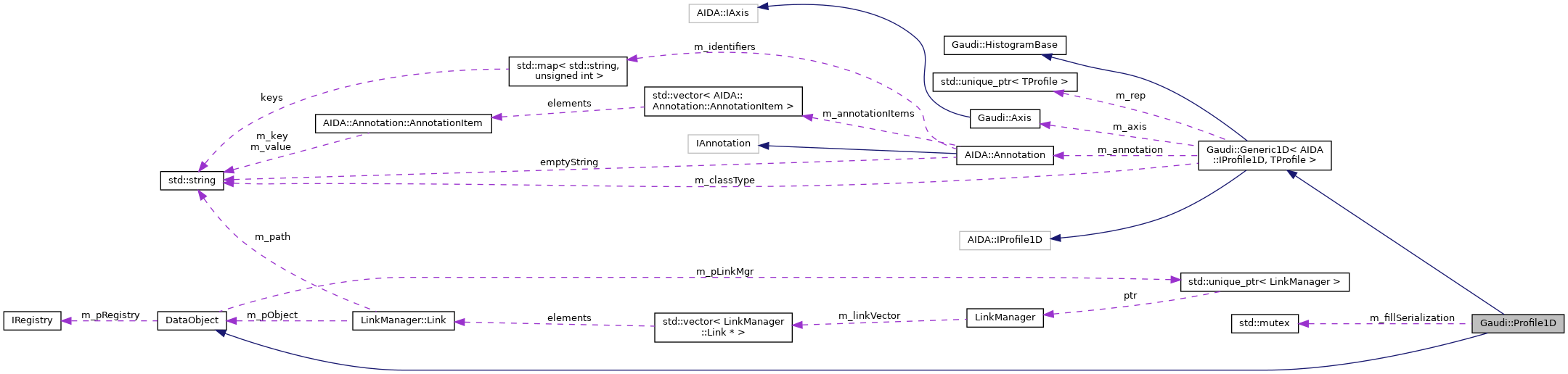
Private Attributes | |
| std::mutex | m_fillSerialization |
Additional Inherited Members | |
Public Types inherited from Gaudi::Generic1D< AIDA::IProfile1D, TProfile > | |
| typedef Generic1D< AIDA::IProfile1D, TProfile > | Base |
Protected Member Functions inherited from Gaudi::Generic1D< AIDA::IProfile1D, TProfile > | |
| Generic1D (TProfile *p) | |
| constructor More... | |
Protected Attributes inherited from Gaudi::Generic1D< AIDA::IProfile1D, TProfile > | |
| Axis | m_axis |
| Axis member. More... | |
| AIDA::Annotation | m_annotation |
| Object annotations. More... | |
| std::unique_ptr< TProfile > | m_rep |
| Reference to underlying implementation. More... | |
| std::string | m_classType |
| int | m_sumEntries |
|
private |
| Gaudi::Profile1D::Profile1D | ( | ) |
| Gaudi::Profile1D::Profile1D | ( | TProfile * | rep | ) |
|
inlinestatic |
|
inlineoverridevirtual |
Retrieve reference to class defininition identifier.
Reimplemented from DataObject.
Definition at line 50 of file P1D.h.
|
override |
|
private |
|
virtual |
| nlohmann::json Gaudi::Profile1D::toJSON | ( | ) | const |
|
private |