![]() |
The Gaudi Framework
v36r13 (995e4364)
|
#include <type_traits>

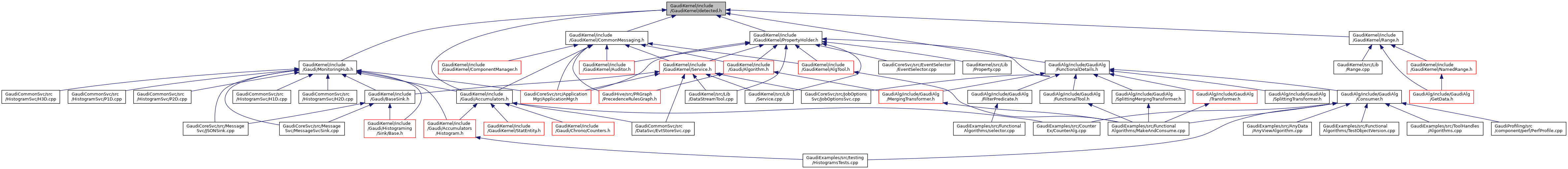
Go to the source code of this file.
Classes | |
| struct | Gaudi::cpp17::details::detector< Default, AlwaysVoid, Op, Args > |
| Implementation of the detection idiom (negative case). More... | |
| struct | Gaudi::cpp17::details::detector< Default, std::void_t< Op< Args... > >, Op, Args... > |
| Implementation of the detection idiom (positive case). More... | |
Namespaces | |
| Gaudi | |
| Header file for std:chrono::duration-based Counters. | |
| Gaudi::cpp17 | |
| Gaudi::cpp17::details | |
Typedefs | |
| template<template< class... > class Op, class... Args> | |
| using | Gaudi::cpp17::is_detected = details::detector< void, void, Op, Args... > |
| template<template< class... > class Op, class... Args> | |
| using | Gaudi::cpp17::detected_t = typename is_detected< Op, Args... >::type |
| template<typename Default , template< typename... > class Op, typename... Args> | |
| using | Gaudi::cpp17::detected_or_t = typename details::detector< Default, void, Op, Args... >::type |
Variables | |
| template<template< class... > class Op, class... Args> | |
| constexpr bool | Gaudi::cpp17::is_detected_v = is_detected<Op, Args...>::value |