![]() |
The Gaudi Framework
v26r4
|
This is the default processing manager of the application manager. More...


Public Types | |
| typedef std::vector< SmartIF< IAlgorithm > > | ListAlg |
| typedef std::vector< SmartIF< IAlgorithm > > | ListAlg |
Public Types inherited from extends< BASE, Interfaces > | |
| typedef extends | base_class |
| Typedef to this class. More... | |
| typedef extend_interfaces< Interfaces...> | extend_interfaces_base |
| Typedef to the base of this class. More... | |
| typedef extends | base_class |
| Typedef to this class. More... | |
| typedef extend_interfaces< Interfaces...> | extend_interfaces_base |
| Typedef to the base of this class. More... | |
Public Types inherited from extend_interfaces< Interfaces...> | |
| using | ext_iids = typename Gaudi::interface_list_cat< typename Interfaces::ext_iids...>::type |
| take union of the ext_iids of all Interfaces... More... | |
| using | ext_iids = typename Gaudi::interface_list_cat< typename Interfaces::ext_iids...>::type |
| take union of the ext_iids of all Interfaces... More... | |
Public Member Functions | |
| MinimalEventLoopMgr (const std::string &nam, ISvcLocator *svcLoc) | |
| Standard Constructor. More... | |
| ~MinimalEventLoopMgr () override=default | |
| Standard Destructor. More... | |
| virtual StatusCode | initialize () |
| implementation of IService::initialize More... | |
| virtual StatusCode | start () |
| implementation of IService::start More... | |
| virtual StatusCode | stop () |
| implementation of IService::stop More... | |
| virtual StatusCode | finalize () |
| implementation of IService::finalize More... | |
| virtual StatusCode | reinitialize () |
| implementation of IService::reinitialize More... | |
| virtual StatusCode | restart () |
| implementation of IService::restart More... | |
| virtual StatusCode | nextEvent (int maxevt) |
| implementation of IEventProcessor::nextEvent More... | |
| virtual StatusCode | executeEvent (void *par) |
| implementation of IEventProcessor::executeEvent(void* par) More... | |
| virtual StatusCode | executeRun (int maxevt) |
| implementation of IEventProcessor::executeRun( ) More... | |
| virtual StatusCode | stopRun () |
| implementation of IEventProcessor::stopRun( ) More... | |
| void | topAlgHandler (Property &p) |
| Top algorithm List handler. More... | |
| StatusCode | decodeTopAlgs () |
| decodeTopAlgNameList & topAlgNameListHandler More... | |
| void | outStreamHandler (Property &p) |
| Output stream List handler. More... | |
| StatusCode | decodeOutStreams () |
| decodeOutStreamNameList & outStreamNameListHandler More... | |
| MinimalEventLoopMgr (const std::string &nam, ISvcLocator *svcLoc) | |
| Standard Constructor. More... | |
| ~MinimalEventLoopMgr () override=default | |
| Standard Destructor. More... | |
| virtual StatusCode | initialize () |
| implementation of IService::initialize More... | |
| virtual StatusCode | start () |
| implementation of IService::start More... | |
| virtual StatusCode | stop () |
| implementation of IService::stop More... | |
| virtual StatusCode | finalize () |
| implementation of IService::finalize More... | |
| virtual StatusCode | reinitialize () |
| implementation of IService::reinitialize More... | |
| virtual StatusCode | restart () |
| implementation of IService::restart More... | |
| virtual StatusCode | nextEvent (int maxevt) |
| implementation of IEventProcessor::nextEvent More... | |
| virtual StatusCode | executeEvent (void *par) |
| implementation of IEventProcessor::executeEvent(void* par) More... | |
| virtual StatusCode | executeRun (int maxevt) |
| implementation of IEventProcessor::executeRun( ) More... | |
| virtual StatusCode | stopRun () |
| implementation of IEventProcessor::stopRun( ) More... | |
| void | topAlgHandler (Property &p) |
| Top algorithm List handler. More... | |
| StatusCode | decodeTopAlgs () |
| decodeTopAlgNameList & topAlgNameListHandler More... | |
| void | outStreamHandler (Property &p) |
| Output stream List handler. More... | |
| StatusCode | decodeOutStreams () |
| decodeOutStreamNameList & outStreamNameListHandler More... | |
Public Member Functions inherited from extends< BASE, Interfaces > | |
| void * | i_cast (const InterfaceID &tid) const override |
| Implementation of IInterface::i_cast. More... | |
| StatusCode | queryInterface (const InterfaceID &ti, void **pp) override |
| Implementation of IInterface::queryInterface. More... | |
| std::vector< std::string > | getInterfaceNames () const override |
| Implementation of IInterface::getInterfaceNames. More... | |
| ~extends () override=default | |
| Virtual destructor. More... | |
| void * | i_cast (const InterfaceID &tid) const override |
| Implementation of IInterface::i_cast. More... | |
| StatusCode | queryInterface (const InterfaceID &ti, void **pp) override |
| Implementation of IInterface::queryInterface. More... | |
| std::vector< std::string > | getInterfaceNames () const override |
| Implementation of IInterface::getInterfaceNames. More... | |
| ~extends () override=default | |
| Virtual destructor. More... | |
Public Member Functions inherited from extend_interfaces< Interfaces...> | |
| ~extend_interfaces () override=default | |
| Virtual destructor. More... | |
| ~extend_interfaces () override=default | |
| Virtual destructor. More... | |
Protected Types | |
| enum | State { OFFLINE, CONFIGURED, FINALIZED, INITIALIZED, OFFLINE, CONFIGURED, FINALIZED, INITIALIZED } |
| enum | State { OFFLINE, CONFIGURED, FINALIZED, INITIALIZED, OFFLINE, CONFIGURED, FINALIZED, INITIALIZED } |
Protected Attributes | |
| SmartIF< IAppMgrUI > | m_appMgrUI |
| Reference to the IAppMgrUI interface of the application manager. More... | |
| SmartIF< IIncidentSvc > | m_incidentSvc |
| Reference to the incident service. More... | |
| ListAlg | m_topAlgList |
| List of top level algorithms. More... | |
| ListAlg | m_outStreamList |
| List of output streams. More... | |
| std::string | m_outStreamType |
| Out Stream type. More... | |
| StringArrayProperty | m_topAlgNames |
| List of top level algorithms names. More... | |
| StringArrayProperty | m_outStreamNames |
| List of output stream names. More... | |
| State | m_state = OFFLINE |
| State of the object. More... | |
| bool | m_scheduledStop = false |
| Scheduled stop of event processing. More... | |
| SmartIF< IIncidentListener > | m_abortEventListener |
| Instance of the incident listener waiting for AbortEvent. More... | |
| bool | m_abortEvent = false |
| Flag signalling that the event being processedhas to be aborted (skip all following top algs). More... | |
| std::string | m_abortEventSource |
| Source of the AbortEvent incident. More... | |
Private Member Functions | |
| MinimalEventLoopMgr (const MinimalEventLoopMgr &) | |
| Fake copy constructor (never implemented). More... | |
| MinimalEventLoopMgr & | operator= (const MinimalEventLoopMgr &) |
| Fake assignment operator (never implemented). More... | |
| MinimalEventLoopMgr (const MinimalEventLoopMgr &) | |
| Fake copy constructor (never implemented). More... | |
| MinimalEventLoopMgr & | operator= (const MinimalEventLoopMgr &) |
| Fake assignment operator (never implemented). More... | |
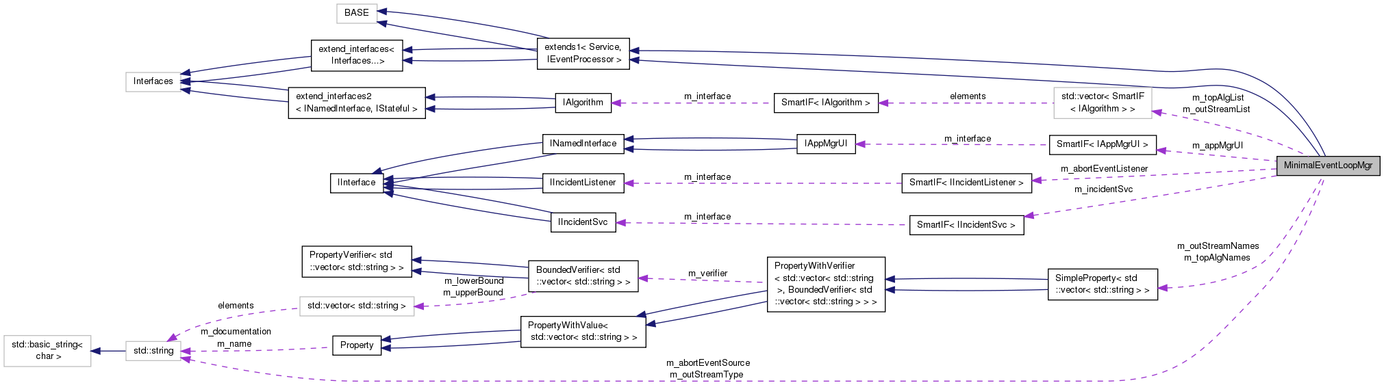
This is the default processing manager of the application manager.
This object handles the minimal requirements needed by the application manager. It also is capable of handling a bunch of algorithms and output streams. However, they list may as well be empty.
Definition at line 25 of file MinimalEventLoopMgr.h.
| typedef std::vector<SmartIF<IAlgorithm> > MinimalEventLoopMgr::ListAlg |
Definition at line 28 of file MinimalEventLoopMgr.h.
| typedef std::vector<SmartIF<IAlgorithm> > MinimalEventLoopMgr::ListAlg |
Definition at line 28 of file MinimalEventLoopMgr.h.
|
protected |
| Enumerator | |
|---|---|
| OFFLINE | |
| CONFIGURED | |
| FINALIZED | |
| INITIALIZED | |
| OFFLINE | |
| CONFIGURED | |
| FINALIZED | |
| INITIALIZED | |
Definition at line 32 of file MinimalEventLoopMgr.h.
|
protected |
| Enumerator | |
|---|---|
| OFFLINE | |
| CONFIGURED | |
| FINALIZED | |
| INITIALIZED | |
| OFFLINE | |
| CONFIGURED | |
| FINALIZED | |
| INITIALIZED | |
Definition at line 32 of file MinimalEventLoopMgr.h.
| MinimalEventLoopMgr::MinimalEventLoopMgr | ( | const std::string & | nam, |
| ISvcLocator * | svcLoc | ||
| ) |
Standard Constructor.
Definition at line 52 of file MinimalEventLoopMgr.cpp.
|
overridedefault |
Standard Destructor.
|
private |
Fake copy constructor (never implemented).
| MinimalEventLoopMgr::MinimalEventLoopMgr | ( | const std::string & | nam, |
| ISvcLocator * | svcLoc | ||
| ) |
Standard Constructor.
|
overridedefault |
Standard Destructor.
|
private |
Fake copy constructor (never implemented).
| StatusCode MinimalEventLoopMgr::decodeOutStreams | ( | ) |
decodeOutStreamNameList & outStreamNameListHandler
Definition at line 509 of file MinimalEventLoopMgr.cpp.
| StatusCode MinimalEventLoopMgr::decodeOutStreams | ( | ) |
decodeOutStreamNameList & outStreamNameListHandler
| StatusCode MinimalEventLoopMgr::decodeTopAlgs | ( | ) |
decodeTopAlgNameList & topAlgNameListHandler
| StatusCode MinimalEventLoopMgr::decodeTopAlgs | ( | ) |
decodeTopAlgNameList & topAlgNameListHandler
Definition at line 459 of file MinimalEventLoopMgr.cpp.
|
virtual |
implementation of IEventProcessor::executeEvent(void* par)
Reimplemented in EventLoopMgr.
|
virtual |
implementation of IEventProcessor::executeEvent(void* par)
Reimplemented in EventLoopMgr.
Definition at line 358 of file MinimalEventLoopMgr.cpp.
|
virtual |
implementation of IEventProcessor::executeRun( )
Definition at line 306 of file MinimalEventLoopMgr.cpp.
|
virtual |
implementation of IEventProcessor::executeRun( )
|
virtual |
implementation of IService::finalize
Reimplemented in EventLoopMgr.
Definition at line 247 of file MinimalEventLoopMgr.cpp.
|
virtual |
implementation of IService::finalize
Reimplemented in EventLoopMgr.
|
virtual |
implementation of IService::initialize
Reimplemented in EventLoopMgr.
|
virtual |
implementation of IService::initialize
Reimplemented in EventLoopMgr.
Definition at line 65 of file MinimalEventLoopMgr.cpp.
|
virtual |
implementation of IEventProcessor::nextEvent
Reimplemented in EventLoopMgr.
|
virtual |
implementation of IEventProcessor::nextEvent
Reimplemented in EventLoopMgr.
Definition at line 297 of file MinimalEventLoopMgr.cpp.
|
private |
Fake assignment operator (never implemented).
|
private |
Fake assignment operator (never implemented).
| void MinimalEventLoopMgr::outStreamHandler | ( | Property & | p | ) |
Output stream List handler.
Definition at line 498 of file MinimalEventLoopMgr.cpp.
| void MinimalEventLoopMgr::outStreamHandler | ( | Property & | p | ) |
Output stream List handler.
|
virtual |
implementation of IService::reinitialize
Reimplemented in EventLoopMgr.
Definition at line 198 of file MinimalEventLoopMgr.cpp.
|
virtual |
implementation of IService::reinitialize
Reimplemented in EventLoopMgr.
|
virtual |
implementation of IService::restart
|
virtual |
implementation of IService::restart
Definition at line 222 of file MinimalEventLoopMgr.cpp.
|
virtual |
implementation of IService::start
Definition at line 145 of file MinimalEventLoopMgr.cpp.
|
virtual |
implementation of IService::start
|
virtual |
implementation of IService::stop
Reimplemented in EventLoopMgr.
|
virtual |
implementation of IService::stop
Reimplemented in EventLoopMgr.
Definition at line 171 of file MinimalEventLoopMgr.cpp.
|
virtual |
implementation of IEventProcessor::stopRun( )
|
virtual |
implementation of IEventProcessor::stopRun( )
Definition at line 434 of file MinimalEventLoopMgr.cpp.
| void MinimalEventLoopMgr::topAlgHandler | ( | Property & | p | ) |
Top algorithm List handler.
Definition at line 448 of file MinimalEventLoopMgr.cpp.
| void MinimalEventLoopMgr::topAlgHandler | ( | Property & | p | ) |
Top algorithm List handler.
|
protected |
Flag signalling that the event being processedhas to be aborted (skip all following top algs).
Definition at line 55 of file MinimalEventLoopMgr.h.
|
protected |
Instance of the incident listener waiting for AbortEvent.
Definition at line 52 of file MinimalEventLoopMgr.h.
|
protected |
Source of the AbortEvent incident.
Definition at line 57 of file MinimalEventLoopMgr.h.
Reference to the IAppMgrUI interface of the application manager.
Definition at line 34 of file MinimalEventLoopMgr.h.
|
protected |
Reference to the incident service.
Definition at line 36 of file MinimalEventLoopMgr.h.
|
protected |
List of output streams.
Definition at line 40 of file MinimalEventLoopMgr.h.
|
protected |
List of output stream names.
Definition at line 46 of file MinimalEventLoopMgr.h.
|
protected |
Out Stream type.
Definition at line 42 of file MinimalEventLoopMgr.h.
|
protected |
Scheduled stop of event processing.
Definition at line 50 of file MinimalEventLoopMgr.h.
State of the object.
Definition at line 48 of file MinimalEventLoopMgr.h.
|
protected |
List of top level algorithms.
Definition at line 38 of file MinimalEventLoopMgr.h.
|
protected |
List of top level algorithms names.
Definition at line 44 of file MinimalEventLoopMgr.h.