The Gaudi Framework  v29r2 (7a580596)
Service Class Reference

Base class for all services. More...

#include <GaudiKernel/Service.h>

Inheritance diagram for Service:
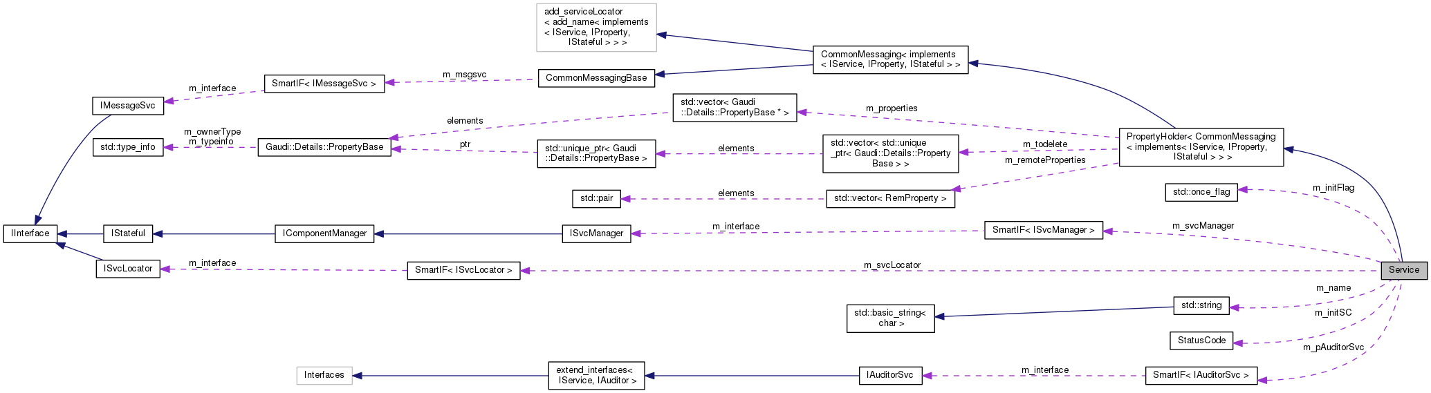
Collaboration diagram for Service:

Public Types

typedef Gaudi::PluginService::Factory< IService *, const std::string &, ISvcLocator * > Factory
 
- Public Types inherited from PropertyHolder< CommonMessaging< implements< IService, IProperty, IStateful > > >
using PropertyHolderImpl = PropertyHolder< CommonMessaging< implements< IService, IProperty, IStateful > > >
 Typedef used to refer to this class from derived classes, as in. More...
 
- Public Types inherited from CommonMessaging< implements< IService, IProperty, IStateful > >
using base_class = CommonMessaging
 

Public Member Functions

const std::stringname () const override
 Retrieve name of the service. More...
 
StatusCode configure () override
 
StatusCode initialize () override
 
StatusCode start () override
 
StatusCode stop () override
 
StatusCode finalize () override
 
StatusCode terminate () override
 
Gaudi::StateMachine::State FSMState () const override
 
Gaudi::StateMachine::State targetFSMState () const override
 
StatusCode reinitialize () override
 
StatusCode restart () override
 
StatusCode sysInitialize () override
 Initialize Service. More...
 
StatusCode sysStart () override
 Initialize Service. More...
 
StatusCode sysStop () override
 Initialize Service. More...
 
StatusCode sysFinalize () override
 Finalize Service. More...
 
StatusCode sysReinitialize () override
 Re-initialize the Service. More...
 
StatusCode sysRestart () override
 Re-initialize the Service. More...
 
 Service (std::string name, ISvcLocator *svcloc)
 Standard Constructor. More...
 
SmartIF< ISvcLocator > & serviceLocator () const override
 Retrieve pointer to service locator. More...
 
StatusCode setProperties ()
 Method for setting declared properties to the values specified for the job. More...
 
template<class T >
StatusCode service (const std::string &name, const T *&psvc, bool createIf=true) const
 Access a service by name, creating it if it doesn't already exist. More...
 
template<class T >
StatusCode service (const std::string &name, T *&psvc, bool createIf=true) const
 
template<typename IFace = IService>
SmartIF< IFace > service (const std::string &name, bool createIf=true) const
 
template<class T >
StatusCode service (const std::string &svcType, const std::string &svcName, T *&psvc) const
 Access a service by name and type, creating it if it doesn't already exist. More...
 
template<class T >
StatusCode declareTool (ToolHandle< T > &handle, std::string toolTypeAndName, bool createIf=true)
 Declare used tool. More...
 
SmartIF< IAuditorSvc > & auditorSvc () const
 The standard auditor service.May not be invoked before sysInitialize() has been invoked. More...
 
- Public Member Functions inherited from PropertyHolder< CommonMessaging< implements< IService, IProperty, IStateful > > >
 PropertyHolder ()=default
 
 ~PropertyHolder () override=default
 
Gaudi::Details::PropertyBasedeclareProperty (Gaudi::Details::PropertyBase &prop)
 Declare a property. More...
 
Gaudi::Details::PropertyBasedeclareProperty (const std::string &name, TYPE &value, const std::string &doc="none")
 Helper to wrap a regular data member and use it as a regular property. More...
 
Gaudi::Details::PropertyBasedeclareProperty (const std::string &name, TYPE &value, const std::string &doc="none") const
 
Gaudi::Details::PropertyBasedeclareProperty (const std::string &name, Gaudi::Property< TYPE, VERIFIER, HANDLERS > &prop, const std::string &doc="none")
 Declare a PropertyBase instance setting name and documentation. More...
 
Gaudi::Details::PropertyBasedeclareRemoteProperty (const std::string &name, IProperty *rsvc, const std::string &rname="")
 Declare a remote property. More...
 
StatusCode setProperty (const Gaudi::Details::PropertyBase &p) override
 set the property form another property More...
 
StatusCode setProperty (const std::string &s) override
 set the property from the formatted string More...
 
StatusCode setProperty (const std::string &n, const std::string &v) override
 set the property from name and the value More...
 
StatusCode setProperty (const std::string &name, const TYPE &value)
 set the property form the value More...
 
StatusCode getProperty (Gaudi::Details::PropertyBase *p) const override
 get the property More...
 
const Gaudi::Details::PropertyBasegetProperty (const std::string &name) const override
 get the property by name More...
 
StatusCode getProperty (const std::string &n, std::string &v) const override
 convert the property to the string More...
 
const std::vector< Gaudi::Details::PropertyBase * > & getProperties () const override
 get all properties More...
 
bool hasProperty (const std::string &name) const override
 Return true if we have a property with the given name. More...
 
 PropertyHolder (const PropertyHolder &)=delete
 
PropertyHolderoperator= (const PropertyHolder &)=delete
 
Gaudi::Details::PropertyBasedeclareProperty (const std::string &name, GaudiHandleBase &ref, const std::string &doc="none")
 Specializations for various GaudiHandles. More...
 
Gaudi::Details::PropertyBasedeclareProperty (const std::string &name, GaudiHandleArrayBase &ref, const std::string &doc="none")
 
Gaudi::Details::PropertyBasedeclareProperty (const std::string &name, DataObjectHandleBase &ref, const std::string &doc="none")
 
- Public Member Functions inherited from CommonMessagingBase
virtual ~CommonMessagingBase ()=default
 Virtual destructor. More...
 
const SmartIF< IMessageSvc > & msgSvc () const
 The standard message service. More...
 
MsgStreammsgStream () const
 Return an uninitialized MsgStream. More...
 
MsgStreammsgStream (const MSG::Level level) const
 Predefined configurable message stream for the efficient printouts. More...
 
MsgStreamalways () const
 shortcut for the method msgStream(MSG::ALWAYS) More...
 
MsgStreamfatal () const
 shortcut for the method msgStream(MSG::FATAL) More...
 
MsgStreamerr () const
 shortcut for the method msgStream(MSG::ERROR) More...
 
MsgStreamerror () const
 shortcut for the method msgStream(MSG::ERROR) More...
 
MsgStreamwarning () const
 shortcut for the method msgStream(MSG::WARNING) More...
 
MsgStreaminfo () const
 shortcut for the method msgStream(MSG::INFO) More...
 
MsgStreamdebug () const
 shortcut for the method msgStream(MSG::DEBUG) More...
 
MsgStreamverbose () const
 shortcut for the method msgStream(MSG::VERBOSE) More...
 
MsgStreammsg () const
 shortcut for the method msgStream(MSG::INFO) More...
 
MSG::Level msgLevel () const
 get the cached level (originally extracted from the embedded MsgStream) More...
 
MSG::Level outputLevel () const __attribute__((deprecated))
 Backward compatibility function for getting the output level. More...
 
bool msgLevel (MSG::Level lvl) const
 get the output level from the embedded MsgStream More...
 

Protected Member Functions

 ~Service () override
 Standard Destructor. More...
 
int outputLevel () const
 get the Service's output level More...
 
- Protected Member Functions inherited from PropertyHolder< CommonMessaging< implements< IService, IProperty, IStateful > > >
Gaudi::Details::PropertyBaseproperty (const std::string &name) const
 
- Protected Member Functions inherited from CommonMessaging< implements< IService, IProperty, IStateful > >
MSG::Level setUpMessaging ()
 Set up local caches. More...
 
MSG::Level resetMessaging ()
 Reinitialize internal states. More...
 
void updateMsgStreamOutputLevel (int level)
 Update the output level of the cached MsgStream. More...
 

Protected Attributes

Gaudi::StateMachine::State m_state = Gaudi::StateMachine::OFFLINE
 Service state. More...
 
Gaudi::StateMachine::State m_targetState = Gaudi::StateMachine::OFFLINE
 Service state. More...
 
Gaudi::Property< int > m_outputLevel {this, "OutputLevel", MSG::NIL, "output level"}
 
Gaudi::Property< bool > m_auditInit {this, "AuditServices", false, "[[deprecated]] unused"}
 
Gaudi::Property< bool > m_auditorInitialize {this, "AuditInitialize", false, "trigger auditor on initialize()"}
 
Gaudi::Property< bool > m_auditorStart {this, "AuditStart", false, "trigger auditor on start()"}
 
Gaudi::Property< bool > m_auditorStop {this, "AuditStop", false, "trigger auditor on stop()"}
 
Gaudi::Property< bool > m_auditorFinalize {this, "AuditFinalize", false, "trigger auditor on finalize()"}
 
Gaudi::Property< bool > m_auditorReinitialize {this, "AuditReinitialize", false, "trigger auditor on reinitialize()"}
 
Gaudi::Property< bool > m_auditorRestart {this, "AuditRestart", false, "trigger auditor on restart()"}
 
SmartIF< IAuditorSvcm_pAuditorSvc
 Auditor Service. More...
 

Private Member Functions

void sysInitialize_imp ()
 
void setServiceManager (ISvcManager *ism) override
 

Private Attributes

StatusCode m_initSC
 
std::once_flag m_initFlag
 
std::string m_name
 Service Name. More...
 
SmartIF< ISvcLocatorm_svcLocator
 Service Locator reference. More...
 
SmartIF< ISvcManagerm_svcManager
 

Friends

class ServiceManager
 

Detailed Description

Base class for all services.

It implements the IService and IProperty interfaces.

Author
Pere Mato
Marco Clemencic

Definition at line 36 of file Service.h.

Member Typedef Documentation

Constructor & Destructor Documentation

Service::Service ( std::string  name,
ISvcLocator svcloc 
)

Standard Constructor.

Definition at line 325 of file Service.cpp.

325  : m_name( std::move( name ) ), m_svcLocator( svcloc )
326 {
327  if ( m_name != "MessageSvc" ) { // the MessageSvc should not notify itself
328  m_outputLevel.declareUpdateHandler(
330  }
331 
332  // Initialize the default value from ApplicationMgr AuditAlgorithms
333  Gaudi::Property<bool> audit( false );
334  auto appMgr = serviceLocator()->service<IProperty>( "ApplicationMgr" );
335  if ( appMgr && appMgr->hasProperty( "AuditServices" ) ) {
336  audit.assign( appMgr->getProperty( "AuditServices" ) );
337  }
338  m_auditInit = audit;
339  m_auditorInitialize = audit;
340  m_auditorStart = audit;
341  m_auditorStop = audit;
342  m_auditorFinalize = audit;
343  m_auditorReinitialize = audit;
344  m_auditorRestart = audit;
345 }
Gaudi::Property< int > m_outputLevel
Definition: Service.h:183
Gaudi::Property< bool > m_auditorInitialize
Definition: Service.h:185
Implementation of property with value of concrete type.
Definition: Property.h:319
SmartIF< ISvcLocator > m_svcLocator
Service Locator reference.
Definition: Service.h:175
Gaudi::Property< bool > m_auditInit
Definition: Service.h:184
Gaudi::Property< bool > m_auditorRestart
Definition: Service.h:190
std::string m_name
Service Name.
Definition: Service.h:173
Gaudi::Property< bool > m_auditorReinitialize
Definition: Service.h:189
StatusCode service(const Gaudi::Utils::TypeNameString &name, T *&svc, bool createIf=true)
Templated method to access a service by name.
Definition: ISvcLocator.h:79
void updateMsgStreamOutputLevel(int level)
Update the output level of the cached MsgStream.
Gaudi::Property< bool > m_auditorFinalize
Definition: Service.h:188
PropertyBase base class allowing PropertyBase* collections to be "homogeneous".
Definition: Property.h:32
T move(T...args)
appMgr
Definition: IOTest.py:94
Gaudi::Property< bool > m_auditorStart
Definition: Service.h:186
The IProperty is the basic interface for all components which have properties that can be set or get...
Definition: IProperty.h:20
Gaudi::Property< bool > m_auditorStop
Definition: Service.h:187
SmartIF< ISvcLocator > & serviceLocator() const override
Retrieve pointer to service locator.
Definition: Service.cpp:292
Service::~Service ( )
overrideprotected

Standard Destructor.

Definition at line 20 of file Service.cpp.

21 {
23 }
SmartIF< ISvcManager > m_svcManager
Definition: Service.h:176
void ignore() const
Definition: StatusCode.h:84
virtual StatusCode removeService(IService *svc)=0
Remove a service from the "active" list of services of the factory.

Member Function Documentation

SmartIF< IAuditorSvc > & Service::auditorSvc ( ) const

The standard auditor service.May not be invoked before sysInitialize() has been invoked.

Definition at line 347 of file Service.cpp.

348 {
349  if ( !m_pAuditorSvc ) {
350  m_pAuditorSvc = serviceLocator()->service( "AuditorSvc" );
351  if ( !m_pAuditorSvc ) {
352  throw GaudiException( "Service [AuditorSvc] not found", name(), StatusCode::FAILURE );
353  }
354  }
355  return m_pAuditorSvc;
356 }
Define general base for Gaudi exception.
const std::string & name() const override
Retrieve name of the service.
Definition: Service.cpp:289
SmartIF< IAuditorSvc > m_pAuditorSvc
Auditor Service.
Definition: Service.h:193
StatusCode service(const Gaudi::Utils::TypeNameString &name, T *&svc, bool createIf=true)
Templated method to access a service by name.
Definition: ISvcLocator.h:79
SmartIF< ISvcLocator > & serviceLocator() const override
Retrieve pointer to service locator.
Definition: Service.cpp:292
StatusCode Service::configure ( )
inlineoverride

Definition at line 48 of file Service.h.

template<class T >
StatusCode Service::declareTool ( ToolHandle< T > &  handle,
std::string  toolTypeAndName,
bool  createIf = true 
)
inline

Declare used tool.

Parameters
handleToolHandle<T>
toolTypeAndName
parent,defaultpublic tool
createif necessary, default true

Definition at line 137 of file Service.h.

138  {
139 
140  StatusCode sc = handle.initialize( toolTypeAndName, handle.isPublic() ? nullptr : this, createIf );
141  if ( UNLIKELY( !sc ) ) {
142  throw GaudiException{std::string{"Cannot create handle for "} + ( handle.isPublic() ? "public" : "private" ) +
143  " tool " + toolTypeAndName,
144  name(), sc};
145  }
146 
147  return sc;
148  }
#define UNLIKELY(x)
Definition: Kernel.h:128
Define general base for Gaudi exception.
const std::string & name() const override
Retrieve name of the service.
Definition: Service.cpp:289
bool isPublic() const noexcept
Definition: ToolHandle.h:37
STL class.
This class is used for returning status codes from appropriate routines.
Definition: StatusCode.h:26
StatusCode initialize(const std::string &toolTypeAndName, const IInterface *parent=nullptr, bool createIf=true)
Definition: ToolHandle.h:185
StatusCode Service::finalize ( )
override

Definition at line 174 of file Service.cpp.

175 {
176  // m_state = Gaudi::StateMachine::ChangeState(Gaudi::StateMachine::TERMINATE,m_state);
177  return StatusCode::SUCCESS;
178 }
Gaudi::StateMachine::State Service::FSMState ( ) const
inlineoverride

Definition at line 54 of file Service.h.

54 { return m_state; }
Gaudi::StateMachine::State m_state
Service state.
Definition: Service.h:160
StatusCode Service::initialize ( )
override

Definition at line 64 of file Service.cpp.

65 {
66  ON_DEBUG debug() << "Service base class initialized successfully" << endmsg;
68  return StatusCode::SUCCESS;
69 }
Gaudi::StateMachine::State m_state
Service state.
Definition: Service.h:160
#define ON_DEBUG
Definition: Service.cpp:17
State GAUDI_API ChangeState(const Transition transition, const State state)
Function to get the new state according to the required transition, checking if the transition is all...
MsgStream & debug() const
shortcut for the method msgStream(MSG::DEBUG)
MsgStream & endmsg(MsgStream &s)
MsgStream Modifier: endmsg. Calls the output method of the MsgStream.
Definition: MsgStream.h:209
const std::string & Service::name ( ) const
override

Retrieve name of the service.

Definition at line 289 of file Service.cpp.

289 { return m_name; }
std::string m_name
Service Name.
Definition: Service.h:173
int Service::outputLevel ( ) const
inlineprotected

get the Service's output level

Definition at line 165 of file Service.h.

165 { return m_outputLevel.value(); }
Gaudi::Property< int > m_outputLevel
Definition: Service.h:183
StatusCode Service::reinitialize ( )
override

Definition at line 250 of file Service.cpp.

251 {
252  /* @TODO
253  * MCl 2008-10-23: the implementation of reinitialize as finalize+initialize
254  * is causing too many problems
255  *
256  // Default implementation is finalize+initialize
257  StatusCode sc = finalize();
258  if (sc.isFailure()) {
259  error() << "reinitialize(): cannot be finalized" << endmsg;
260  return sc;
261  }
262  sc = initialize();
263  if (sc.isFailure()) {
264  error() << "reinitialize(): cannot be initialized" << endmsg;
265  return sc;
266  }
267  */
268  return StatusCode::SUCCESS;
269 }
StatusCode Service::restart ( )
override

Definition at line 272 of file Service.cpp.

273 {
274  // Default implementation is stop+start
275  StatusCode sc = stop();
276  if ( sc.isFailure() ) {
277  error() << "restart(): cannot be stopped" << endmsg;
278  return sc;
279  }
280  sc = start();
281  if ( sc.isFailure() ) {
282  error() << "restart(): cannot be started" << endmsg;
283  return sc;
284  }
285  return StatusCode::SUCCESS;
286 }
StatusCode start() override
Definition: Service.cpp:137
bool isFailure() const
Test for a status code of FAILURE.
Definition: StatusCode.h:61
MsgStream & error() const
shortcut for the method msgStream(MSG::ERROR)
This class is used for returning status codes from appropriate routines.
Definition: StatusCode.h:26
StatusCode stop() override
Definition: Service.cpp:130
MsgStream & endmsg(MsgStream &s)
MsgStream Modifier: endmsg. Calls the output method of the MsgStream.
Definition: MsgStream.h:209
template<class T >
StatusCode Service::service ( const std::string name,
const T *&  psvc,
bool  createIf = true 
) const
inline

Access a service by name, creating it if it doesn't already exist.

Definition at line 85 of file Service.h.

86  {
87  ISvcLocator& svcLoc = *serviceLocator();
88  auto ptr = ServiceLocatorHelper( svcLoc, *this )
89  .service<T>( name, !createIf, // quiet
90  createIf );
91  if ( ptr ) {
92  psvc = ptr.get();
93  const_cast<T*>( psvc )->addRef();
94  return StatusCode::SUCCESS;
95  }
96  // else
97  psvc = nullptr;
98  return StatusCode::FAILURE;
99  }
an helper to share the implementation of service() among the various kernel base classes ...
The ISvcLocator is the interface implemented by the Service Factory in the Application Manager to loc...
Definition: ISvcLocator.h:25
const std::string & name() const override
Retrieve name of the service.
Definition: Service.cpp:289
TYPE * get() const
Get interface pointer.
Definition: SmartIF.h:82
SmartIF< IService > service(const std::string &name, const bool quiet=false, const bool createIf=true) const
SmartIF< ISvcLocator > & serviceLocator() const override
Retrieve pointer to service locator.
Definition: Service.cpp:292
template<class T >
StatusCode Service::service ( const std::string name,
T *&  psvc,
bool  createIf = true 
) const
inline

Definition at line 102 of file Service.h.

103  {
104  auto ptr = service<T>( name, createIf );
105  psvc = ( ptr ? ptr.get() : nullptr );
106  if ( psvc ) {
107  psvc->addRef();
108  return StatusCode::SUCCESS;
109  }
110  return StatusCode::FAILURE;
111  }
const std::string & name() const override
Retrieve name of the service.
Definition: Service.cpp:289
template<typename IFace = IService>
SmartIF<IFace> Service::service ( const std::string name,
bool  createIf = true 
) const
inline

Definition at line 114 of file Service.h.

115  {
116  return ServiceLocatorHelper( *serviceLocator(), *this )
117  .service<IFace>( name, !createIf, // quiet
118  createIf );
119  }
an helper to share the implementation of service() among the various kernel base classes ...
const std::string & name() const override
Retrieve name of the service.
Definition: Service.cpp:289
SmartIF< IService > service(const std::string &name, const bool quiet=false, const bool createIf=true) const
SmartIF< ISvcLocator > & serviceLocator() const override
Retrieve pointer to service locator.
Definition: Service.cpp:292
template<class T >
StatusCode Service::service ( const std::string svcType,
const std::string svcName,
T *&  psvc 
) const
inline

Access a service by name and type, creating it if it doesn't already exist.

Definition at line 124 of file Service.h.

125  {
126  return service( svcType + "/" + svcName, psvc );
127  }
StatusCode service(const std::string &name, const T *&psvc, bool createIf=true) const
Access a service by name, creating it if it doesn&#39;t already exist.
Definition: Service.h:85
SmartIF< ISvcLocator > & Service::serviceLocator ( ) const
override

Retrieve pointer to service locator.

Definition at line 292 of file Service.cpp.

292 { return m_svcLocator; }
SmartIF< ISvcLocator > m_svcLocator
Service Locator reference.
Definition: Service.h:175
StatusCode Service::setProperties ( )

Method for setting declared properties to the values specified for the job.

Definition at line 295 of file Service.cpp.

296 {
297  const bool CREATEIF( true );
298  auto jos = serviceLocator()->service<IJobOptionsSvc>( "JobOptionsSvc", CREATEIF );
299  if ( !jos ) {
300  throw GaudiException( "Service [JobOptionsSvc] not found", name(), StatusCode::FAILURE );
301  }
302 
303  // initialize messaging (except for MessageSvc)
304  if ( name() != "MessageSvc" ) {
305  // this initializes the messaging, in case property update handlers need to print
306  // and update the property value bypassing the update handler
307  m_outputLevel.value() = setUpMessaging();
308  }
309 
310  // set first generic Properties
311  StatusCode sc = jos->setMyProperties( getGaudiThreadGenericName( name() ), this );
312  if ( sc.isFailure() ) return sc;
313 
314  // set specific Properties
315  if ( isGaudiThreaded( name() ) ) {
316  if ( jos->setMyProperties( name(), this ).isFailure() ) {
317  return StatusCode::FAILURE;
318  }
319  }
320  return sc;
321 }
Gaudi::Property< int > m_outputLevel
Definition: Service.h:183
Define general base for Gaudi exception.
const std::string & name() const override
Retrieve name of the service.
Definition: Service.cpp:289
bool isFailure() const
Test for a status code of FAILURE.
Definition: StatusCode.h:61
GAUDI_API bool isGaudiThreaded(const std::string &name)
test if current Gaudi object is running /will run in a thread
Definition: ThreadGaudi.cpp:76
StatusCode service(const Gaudi::Utils::TypeNameString &name, T *&svc, bool createIf=true)
Templated method to access a service by name.
Definition: ISvcLocator.h:79
Main interface for the JobOptions service.
This class is used for returning status codes from appropriate routines.
Definition: StatusCode.h:26
SmartIF< ISvcLocator > & serviceLocator() const override
Retrieve pointer to service locator.
Definition: Service.cpp:292
GAUDI_API std::string getGaudiThreadGenericName(const std::string &name)
helper function to extract Gaudi instance name from thread copy name
Definition: ThreadGaudi.cpp:52
void Service::setServiceManager ( ISvcManager ism)
overrideprivate

Definition at line 358 of file Service.cpp.

358 { m_svcManager = ism; }
SmartIF< ISvcManager > m_svcManager
Definition: Service.h:176
StatusCode Service::start ( )
override

Definition at line 137 of file Service.cpp.

138 {
139  // stub implementation
140  return StatusCode::SUCCESS;
141 }
StatusCode Service::stop ( )
override

Definition at line 130 of file Service.cpp.

131 {
132  // stub implementation
133  return StatusCode::SUCCESS;
134 }
StatusCode Service::sysFinalize ( )
override

Finalize Service.

Definition at line 144 of file Service.cpp.

145 {
146 
148 
149  try {
151  Gaudi::Guards::AuditorGuard guard( this,
152  // check if we want to audit the initialize
153  ( m_auditorFinalize ) ? auditorSvc().get() : nullptr, IAuditor::Finalize );
154  sc = finalize();
155  if ( sc.isSuccess() ) m_state = m_targetState;
156  } catch ( const GaudiException& Exception ) {
157  fatal() << " Exception with tag=" << Exception.tag() << " is caught " << endmsg;
158  error() << Exception << endmsg;
159  // Stat stat( chronoSvc() , Exception.tag() ) ;
160  } catch ( const std::exception& Exception ) {
161  fatal() << " Standard std::exception is caught " << endmsg;
162  error() << Exception.what() << endmsg;
163  // Stat stat( chronoSvc() , "*std::exception*" ) ;
164  } catch ( ... ) {
165  fatal() << "UNKNOWN Exception is caught " << endmsg;
166  // Stat stat( chronoSvc() , "*UNKNOWN Exception*" ) ;
167  }
168 
169  m_pAuditorSvc = nullptr;
170  return sc;
171 }
Gaudi::StateMachine::State m_targetState
Service state.
Definition: Service.h:162
Define general base for Gaudi exception.
Gaudi::StateMachine::State m_state
Service state.
Definition: Service.h:160
SmartIF< IAuditorSvc > m_pAuditorSvc
Auditor Service.
Definition: Service.h:193
StatusCode finalize() override
Definition: Service.cpp:174
SmartIF< IAuditorSvc > & auditorSvc() const
The standard auditor service.May not be invoked before sysInitialize() has been invoked.
Definition: Service.cpp:347
MsgStream & error() const
shortcut for the method msgStream(MSG::ERROR)
T what(T...args)
This class is used for returning status codes from appropriate routines.
Definition: StatusCode.h:26
Gaudi::Property< bool > m_auditorFinalize
Definition: Service.h:188
virtual const std::string & tag() const
name tag for the exception, or exception type
STL class.
MsgStream & fatal() const
shortcut for the method msgStream(MSG::FATAL)
It is a simple guard, which "locks" the scope for the Auditor Service is am exception-safe way...
Definition: Guards.h:215
MsgStream & endmsg(MsgStream &s)
MsgStream Modifier: endmsg. Calls the output method of the MsgStream.
Definition: MsgStream.h:209
StatusCode Service::sysInitialize ( )
override

Initialize Service.

Definition at line 26 of file Service.cpp.

27 {
29  return m_initSC;
30 }
void sysInitialize_imp()
Definition: Service.cpp:32
StatusCode m_initSC
Definition: Service.h:169
T call_once(T...args)
std::once_flag m_initFlag
Definition: Service.h:170
void Service::sysInitialize_imp ( )
private

Definition at line 32 of file Service.cpp.

33 {
34 
35  try {
37  Gaudi::Guards::AuditorGuard guard( this,
38  // check if we want to audit the initialize
39  ( m_auditorInitialize ) ? auditorSvc().get() : nullptr, IAuditor::Initialize );
40 
42  if ( !m_initSC ) return;
43 
44  m_initSC = initialize(); // This should change the state to Gaudi::StateMachine::CONFIGURED
46  return;
47  } catch ( const GaudiException& Exception ) {
48  fatal() << "in sysInitialize(): exception with tag=" << Exception.tag() << " is caught" << endmsg;
49  error() << Exception << endmsg;
50  // Stat stat( chronoSvc() , Exception.tag() );
51  } catch ( const std::exception& Exception ) {
52  fatal() << "in sysInitialize(): standard std::exception is caught" << endmsg;
53  error() << Exception.what() << endmsg;
54  // Stat stat( chronoSvc() , "*std::exception*" );
55  } catch ( ... ) {
56  fatal() << "in sysInitialize(): UNKNOWN Exception is caught" << endmsg;
57  // Stat stat( chronoSvc() , "*UNKNOWN Exception*" ) ;
58  }
59 
61 }
Gaudi::StateMachine::State m_targetState
Service state.
Definition: Service.h:162
StatusCode initialize() override
Definition: Service.cpp:64
Define general base for Gaudi exception.
Gaudi::StateMachine::State m_state
Service state.
Definition: Service.h:160
Gaudi::Property< bool > m_auditorInitialize
Definition: Service.h:185
SmartIF< IAuditorSvc > & auditorSvc() const
The standard auditor service.May not be invoked before sysInitialize() has been invoked.
Definition: Service.cpp:347
StatusCode m_initSC
Definition: Service.h:169
bool isSuccess() const
Test for a status code of SUCCESS.
Definition: StatusCode.h:50
MsgStream & error() const
shortcut for the method msgStream(MSG::ERROR)
T what(T...args)
virtual const std::string & tag() const
name tag for the exception, or exception type
STL class.
StatusCode setProperties()
Method for setting declared properties to the values specified for the job.
Definition: Service.cpp:295
MsgStream & fatal() const
shortcut for the method msgStream(MSG::FATAL)
It is a simple guard, which "locks" the scope for the Auditor Service is am exception-safe way...
Definition: Guards.h:215
MsgStream & endmsg(MsgStream &s)
MsgStream Modifier: endmsg. Calls the output method of the MsgStream.
Definition: MsgStream.h:209
StatusCode Service::sysReinitialize ( )
override

Re-initialize the Service.

Definition at line 181 of file Service.cpp.

182 {
183 
184  StatusCode sc;
185 
186  // Check that the current status is the correct one.
188  error() << "sysReinitialize(): cannot reinitialize service not initialized" << endmsg;
189  return StatusCode::FAILURE;
190  }
191 
192  try {
193 
194  Gaudi::Guards::AuditorGuard guard( this,
195  // check if we want to audit the initialize
196  ( m_auditorReinitialize ) ? auditorSvc().get() : nullptr,
198  sc = reinitialize();
199  return sc;
200  } catch ( const GaudiException& Exception ) {
201  fatal() << " Exception with tag=" << Exception.tag() << " is caught " << endmsg;
202  error() << Exception << endmsg;
203  // Stat stat( chronoSvc() , Exception.tag() ) ;
204  } catch ( const std::exception& Exception ) {
205  fatal() << " Standard std::exception is caught " << endmsg;
206  error() << Exception.what() << endmsg;
207  // Stat stat( chronoSvc() , "*std::exception*" ) ;
208  } catch ( ... ) {
209  fatal() << "UNKNOWN Exception is caught " << endmsg;
210  // Stat stat( chronoSvc() , "*UNKNOWN Exception*" ) ;
211  }
212  return StatusCode::FAILURE;
213 }
Define general base for Gaudi exception.
SmartIF< IAuditorSvc > & auditorSvc() const
The standard auditor service.May not be invoked before sysInitialize() has been invoked.
Definition: Service.cpp:347
Gaudi::Property< bool > m_auditorReinitialize
Definition: Service.h:189
MsgStream & error() const
shortcut for the method msgStream(MSG::ERROR)
T what(T...args)
This class is used for returning status codes from appropriate routines.
Definition: StatusCode.h:26
virtual const std::string & tag() const
name tag for the exception, or exception type
StatusCode reinitialize() override
Definition: Service.cpp:250
STL class.
Gaudi::StateMachine::State FSMState() const override
Definition: Service.h:54
MsgStream & fatal() const
shortcut for the method msgStream(MSG::FATAL)
It is a simple guard, which "locks" the scope for the Auditor Service is am exception-safe way...
Definition: Guards.h:215
MsgStream & endmsg(MsgStream &s)
MsgStream Modifier: endmsg. Calls the output method of the MsgStream.
Definition: MsgStream.h:209
StatusCode Service::sysRestart ( )
override

Re-initialize the Service.

Definition at line 216 of file Service.cpp.

217 {
218 
219  StatusCode sc;
220 
221  // Check that the current status is the correct one.
223  error() << "sysRestart(): cannot restart service in state " << FSMState() << " -- must be RUNNING " << endmsg;
224  return StatusCode::FAILURE;
225  }
226 
227  try {
228 
229  Gaudi::Guards::AuditorGuard guard( this,
230  // check if we want to audit the initialize
231  ( m_auditorRestart ) ? auditorSvc().get() : nullptr, IAuditor::ReStart );
232  sc = restart();
233  return sc;
234  } catch ( const GaudiException& Exception ) {
235  fatal() << " Exception with tag=" << Exception.tag() << " is caught " << endmsg;
236  error() << Exception << endmsg;
237  // Stat stat( chronoSvc() , Exception.tag() ) ;
238  } catch ( const std::exception& Exception ) {
239  fatal() << " Standard std::exception is caught " << endmsg;
240  error() << Exception.what() << endmsg;
241  // Stat stat( chronoSvc() , "*std::exception*" ) ;
242  } catch ( ... ) {
243  fatal() << "UNKNOWN Exception is caught " << endmsg;
244  // Stat stat( chronoSvc() , "*UNKNOWN Exception*" ) ;
245  }
246  return StatusCode::FAILURE;
247 }
Define general base for Gaudi exception.
SmartIF< IAuditorSvc > & auditorSvc() const
The standard auditor service.May not be invoked before sysInitialize() has been invoked.
Definition: Service.cpp:347
Gaudi::Property< bool > m_auditorRestart
Definition: Service.h:190
MsgStream & error() const
shortcut for the method msgStream(MSG::ERROR)
T what(T...args)
This class is used for returning status codes from appropriate routines.
Definition: StatusCode.h:26
virtual const std::string & tag() const
name tag for the exception, or exception type
STL class.
Gaudi::StateMachine::State FSMState() const override
Definition: Service.h:54
MsgStream & fatal() const
shortcut for the method msgStream(MSG::FATAL)
It is a simple guard, which "locks" the scope for the Auditor Service is am exception-safe way...
Definition: Guards.h:215
StatusCode restart() override
Definition: Service.cpp:272
MsgStream & endmsg(MsgStream &s)
MsgStream Modifier: endmsg. Calls the output method of the MsgStream.
Definition: MsgStream.h:209
StatusCode Service::sysStart ( )
override

Initialize Service.

Definition at line 72 of file Service.cpp.

73 {
74  StatusCode sc;
75 
76  try {
78  Gaudi::Guards::AuditorGuard guard( this,
79  // check if we want to audit the initialize
80  ( m_auditorStart ) ? auditorSvc().get() : nullptr, IAuditor::Start );
81  sc = start();
82  if ( sc.isSuccess() ) m_state = m_targetState;
83  return sc;
84  } catch ( const GaudiException& Exception ) {
85  fatal() << "in sysStart(): exception with tag=" << Exception.tag() << " is caught" << endmsg;
86  error() << Exception << endmsg;
87  // Stat stat( chronoSvc() , Exception.tag() );
88  } catch ( const std::exception& Exception ) {
89  fatal() << "in sysStart(): standard std::exception is caught" << endmsg;
90  fatal() << Exception.what() << endmsg;
91  // Stat stat( chronoSvc() , "*std::exception*" );
92  } catch ( ... ) {
93  fatal() << "in sysStart(): UNKNOWN Exception is caught" << endmsg;
94  // Stat stat( chronoSvc() , "*UNKNOWN Exception*" ) ;
95  }
96 
97  return StatusCode::FAILURE;
98 }
Gaudi::StateMachine::State m_targetState
Service state.
Definition: Service.h:162
Define general base for Gaudi exception.
Gaudi::StateMachine::State m_state
Service state.
Definition: Service.h:160
SmartIF< IAuditorSvc > & auditorSvc() const
The standard auditor service.May not be invoked before sysInitialize() has been invoked.
Definition: Service.cpp:347
StatusCode start() override
Definition: Service.cpp:137
bool isSuccess() const
Test for a status code of SUCCESS.
Definition: StatusCode.h:50
MsgStream & error() const
shortcut for the method msgStream(MSG::ERROR)
T what(T...args)
This class is used for returning status codes from appropriate routines.
Definition: StatusCode.h:26
virtual const std::string & tag() const
name tag for the exception, or exception type
STL class.
State GAUDI_API ChangeState(const Transition transition, const State state)
Function to get the new state according to the required transition, checking if the transition is all...
Gaudi::Property< bool > m_auditorStart
Definition: Service.h:186
MsgStream & fatal() const
shortcut for the method msgStream(MSG::FATAL)
It is a simple guard, which "locks" the scope for the Auditor Service is am exception-safe way...
Definition: Guards.h:215
MsgStream & endmsg(MsgStream &s)
MsgStream Modifier: endmsg. Calls the output method of the MsgStream.
Definition: MsgStream.h:209
StatusCode Service::sysStop ( )
override

Initialize Service.

Definition at line 101 of file Service.cpp.

102 {
103  StatusCode sc;
104 
105  try {
107  Gaudi::Guards::AuditorGuard guard( this,
108  // check if we want to audit the initialize
109  ( m_auditorStop ) ? auditorSvc().get() : nullptr, IAuditor::Stop );
110  sc = stop();
111  if ( sc.isSuccess() ) m_state = m_targetState;
112  return sc;
113  } catch ( const GaudiException& Exception ) {
114  fatal() << "in sysStop(): exception with tag=" << Exception.tag() << " is caught" << endmsg;
115  error() << Exception << endmsg;
116  // Stat stat( chronoSvc() , Exception.tag() );
117  } catch ( const std::exception& Exception ) {
118  fatal() << "in sysStop(): standard std::exception is caught" << endmsg;
119  error() << Exception.what() << endmsg;
120  // Stat stat( chronoSvc() , "*std::exception*" );
121  } catch ( ... ) {
122  fatal() << "in sysStop(): UNKNOWN Exception is caught" << endmsg;
123  // Stat stat( chronoSvc() , "*UNKNOWN Exception*" ) ;
124  }
125 
126  return StatusCode::FAILURE;
127 }
Gaudi::StateMachine::State m_targetState
Service state.
Definition: Service.h:162
Define general base for Gaudi exception.
Gaudi::StateMachine::State m_state
Service state.
Definition: Service.h:160
SmartIF< IAuditorSvc > & auditorSvc() const
The standard auditor service.May not be invoked before sysInitialize() has been invoked.
Definition: Service.cpp:347
bool isSuccess() const
Test for a status code of SUCCESS.
Definition: StatusCode.h:50
MsgStream & error() const
shortcut for the method msgStream(MSG::ERROR)
T what(T...args)
This class is used for returning status codes from appropriate routines.
Definition: StatusCode.h:26
virtual const std::string & tag() const
name tag for the exception, or exception type
StatusCode stop() override
Definition: Service.cpp:130
STL class.
State GAUDI_API ChangeState(const Transition transition, const State state)
Function to get the new state according to the required transition, checking if the transition is all...
MsgStream & fatal() const
shortcut for the method msgStream(MSG::FATAL)
It is a simple guard, which "locks" the scope for the Auditor Service is am exception-safe way...
Definition: Guards.h:215
Gaudi::Property< bool > m_auditorStop
Definition: Service.h:187
MsgStream & endmsg(MsgStream &s)
MsgStream Modifier: endmsg. Calls the output method of the MsgStream.
Definition: MsgStream.h:209
Gaudi::StateMachine::State Service::targetFSMState ( ) const
inlineoverride

Definition at line 55 of file Service.h.

55 { return m_targetState; }
Gaudi::StateMachine::State m_targetState
Service state.
Definition: Service.h:162
StatusCode Service::terminate ( )
inlineoverride

Definition at line 53 of file Service.h.

Friends And Related Function Documentation

friend class ServiceManager
friend

Definition at line 42 of file Service.h.

Member Data Documentation

Gaudi::Property<bool> Service::m_auditInit {this, "AuditServices", false, "[[deprecated]] unused"}
protected

Definition at line 184 of file Service.h.

Gaudi::Property<bool> Service::m_auditorFinalize {this, "AuditFinalize", false, "trigger auditor on finalize()"}
protected

Definition at line 188 of file Service.h.

Gaudi::Property<bool> Service::m_auditorInitialize {this, "AuditInitialize", false, "trigger auditor on initialize()"}
protected

Definition at line 185 of file Service.h.

Gaudi::Property<bool> Service::m_auditorReinitialize {this, "AuditReinitialize", false, "trigger auditor on reinitialize()"}
protected

Definition at line 189 of file Service.h.

Gaudi::Property<bool> Service::m_auditorRestart {this, "AuditRestart", false, "trigger auditor on restart()"}
protected

Definition at line 190 of file Service.h.

Gaudi::Property<bool> Service::m_auditorStart {this, "AuditStart", false, "trigger auditor on start()"}
protected

Definition at line 186 of file Service.h.

Gaudi::Property<bool> Service::m_auditorStop {this, "AuditStop", false, "trigger auditor on stop()"}
protected

Definition at line 187 of file Service.h.

std::once_flag Service::m_initFlag
private

Definition at line 170 of file Service.h.

StatusCode Service::m_initSC
private

Definition at line 169 of file Service.h.

std::string Service::m_name
private

Service Name.

Definition at line 173 of file Service.h.

Gaudi::Property<int> Service::m_outputLevel {this, "OutputLevel", MSG::NIL, "output level"}
protected

Definition at line 183 of file Service.h.

SmartIF<IAuditorSvc> Service::m_pAuditorSvc
mutableprotected

Auditor Service.

Definition at line 193 of file Service.h.

Service state.

Definition at line 160 of file Service.h.

SmartIF<ISvcLocator> Service::m_svcLocator
mutableprivate

Service Locator reference.

Definition at line 175 of file Service.h.

SmartIF<ISvcManager> Service::m_svcManager
private

Definition at line 176 of file Service.h.

Gaudi::StateMachine::State Service::m_targetState = Gaudi::StateMachine::OFFLINE
protected

Service state.

Definition at line 162 of file Service.h.


The documentation for this class was generated from the following files: