The Gaudi Framework  v32r0 (3325bb39)
GaudiAlgorithm Class Reference

The useful base class for data processing algorithms. More...

#include <GaudiAlg/GaudiAlgorithm.h>

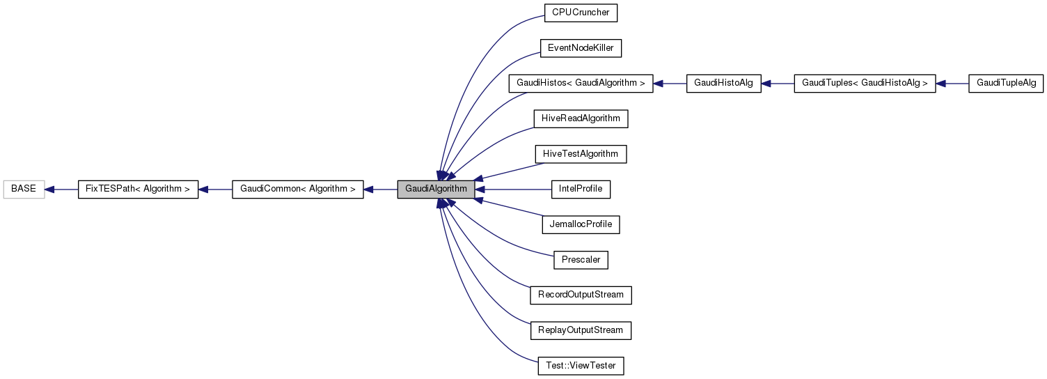
Inheritance diagram for GaudiAlgorithm:
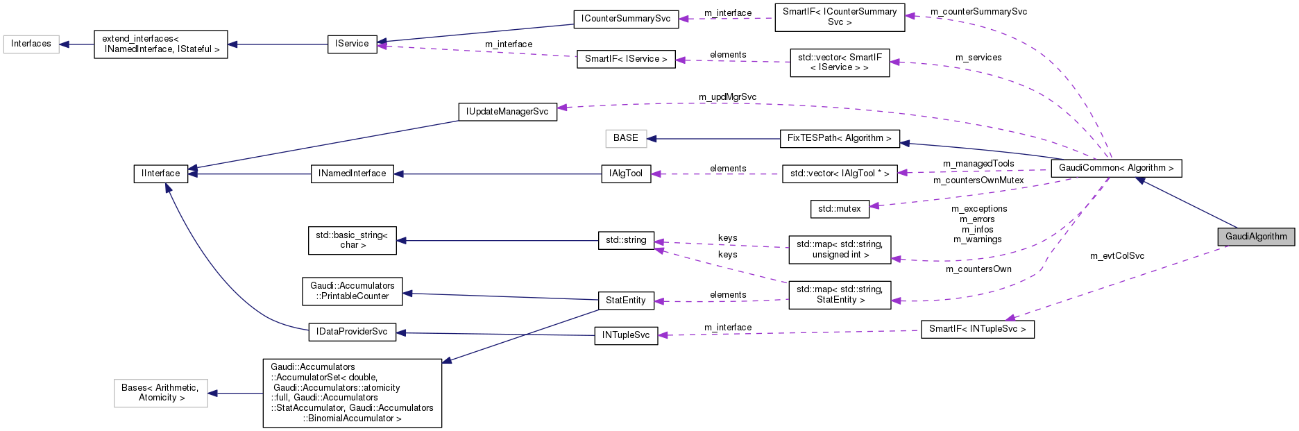
Collaboration diagram for GaudiAlgorithm:

Public Member Functions

StatusCode initialize () override
 standard initialization method More...
 
StatusCode execute () override
 standard execution method More...
 
StatusCode finalize () override
 standard finalization method More...
 
StatusCode sysExecute (const EventContext &ctx) override
 the generic actions for the execution. More...
 
void put (IDataProviderSvc *svc, DataObject *object, const std::string &address, const bool useRootInTES=true) const
 Register a data object or container into Gaudi Event Transient Store. More...
 
void put (IDataProviderSvc *svc, std::unique_ptr< DataObject > object, const std::string &address, const bool useRootInTES=true) const
 
const DataObjectput (DataObject *object, const std::string &address, const bool useRootInTES=true) const
 Register a data object or container into Gaudi Event Transient Store. More...
 
const DataObjectput (std::unique_ptr< DataObject > object, const std::string &address, const bool useRootInTES=true) const
 
template<class TYPE >
Gaudi::Utils::GetData< TYPE >::return_type get (IDataProviderSvc *svc, const std::string &location, const bool useRootInTES=true) const
 Templated access to the data in Gaudi Transient Store. More...
 
template<class TYPE >
Gaudi::Utils::GetData< TYPE >::return_type getIfExists (IDataProviderSvc *svc, const std::string &location, const bool useRootInTES=true) const
 Templated access to the data in Gaudi Transient Store. More...
 
template<class TYPE >
Gaudi::Utils::GetData< TYPE >::return_type get (const std::string &location, const bool useRootInTES=true) const
 Templated access to the data from Gaudi Event Transient Store. More...
 
template<class TYPE >
Gaudi::Utils::GetData< TYPE >::return_type getIfExists (const std::string &location, const bool useRootInTES=true) const
 Templated access to the data in Gaudi Transient Store. More...
 
template<class TYPE >
TYPE * getDet (IDataProviderSvc *svc, const std::string &location) const
 Templated access to the detector data from the Gaudi Detector Transient Store. More...
 
template<class TYPE >
Gaudi::Utils::GetData< TYPE >::return_type getDetIfExists (IDataProviderSvc *svc, const std::string &location) const
 Templated access to the detector data from the Gaudi Detector Transient Store. More...
 
template<class TYPE >
TYPE * getDet (const std::string &location) const
 Templated access to the detector data from the Gaudi Detector Transient Store. More...
 
template<class TYPE >
Gaudi::Utils::GetData< TYPE >::return_type getDetIfExists (const std::string &location) const
 Templated access to the detector data from the Gaudi Detector Transient Store. More...
 
template<class TYPE >
bool exist (IDataProviderSvc *svc, const std::string &location, const bool useRootInTES=true) const
 Check the existence of a data object or container in the Gaudi Transient Event Store. More...
 
template<class TYPE >
bool exist (const std::string &location, const bool useRootInTES=true) const
 Check the existence of a data object or container in the Gaudi Transient Event Store. More...
 
template<class TYPE >
bool existDet (IDataProviderSvc *svc, const std::string &location) const
 Check the existence of detector objects in the Gaudi Transient Detector Store. More...
 
template<class TYPE >
bool existDet (const std::string &location) const
 Check the existence of detector objects in the Gaudi Transient Detector Store. More...
 
template<class TYPE , class TYPE2 >
Gaudi::Utils::GetData< TYPE >::return_type getOrCreate (IDataProviderSvc *svc, const std::string &location, const bool useRootInTES=true) const
 Get the existing data object from Gaudi Event Transient store. More...
 
template<class TYPE , class TYPE2 >
Gaudi::Utils::GetData< TYPE >::return_type getOrCreate (const std::string &location, const bool useRootInTES=true) const
 Get the existing data object from Gaudi Event Transient store. More...
 
 GaudiAlgorithm (const std::string &name, ISvcLocator *pSvcLocator)
 Standard constructor. More...
 
 GaudiAlgorithm (const GaudiAlgorithm &)=delete
 
GaudiAlgorithmoperator= (const GaudiAlgorithm &)=delete
 
SmartIF< INTupleSvc > & evtColSvc () const
 Access the standard event collection service. More...
 
- Public Member Functions inherited from GaudiCommon< Algorithm >
Gaudi::Utils::GetData< TYPE >::return_type get (IDataProviderSvc *svc, const std::string &location, const bool useRootInTES=true) const
 Templated access to the data in Gaudi Transient Store. More...
 
Gaudi::Utils::GetData< TYPE >::return_type getIfExists (IDataProviderSvc *svc, const std::string &location, const bool useRootInTES=true) const
 Quicker version of the get function which bypasses the check on the retrieved data. More...
 
bool exist (IDataProviderSvc *svc, const std::string &location, const bool useRootInTES=true) const
 Check the existence of a data object or container in the Gaudi Transient Event Store. More...
 
Gaudi::Utils::GetData< TYPE >::return_type getOrCreate (IDataProviderSvc *svc, const std::string &location, const bool useRootInTES=true) const
 Get the existing data object from Gaudi Event Transient store. More...
 
DataObjectput (IDataProviderSvc *svc, std::unique_ptr< DataObject > object, const std::string &location, const bool useRootInTES=true) const
 Register a data object or container into Gaudi Event Transient Store. More...
 
DataObjectput (IDataProviderSvc *svc, DataObject *object, const std::string &location, const bool useRootInTES=true) const
 
TOOL * tool (const std::string &type, const std::string &name, const IInterface *parent=0, bool create=true) const
 Useful method for the easy location of tools. More...
 
TOOL * tool (const std::string &type, const IInterface *parent=0, bool create=true) const
 A useful method for the easy location of tools. More...
 
SmartIF< SERVICE > svc (const std::string &name, const bool create=true) const
 A useful method for the easy location of services. More...
 
IUpdateManagerSvcupdMgrSvc () const
 Short-cut to locate the Update Manager Service. More...
 
WARN_UNUSED StatusCode Error (const std::string &msg, const StatusCode st=StatusCode::FAILURE, const size_t mx=10) const
 Print the error message and return with the given StatusCode. More...
 
WARN_UNUSED StatusCode Warning (const std::string &msg, const StatusCode st=StatusCode::FAILURE, const size_t mx=10) const
 Print the warning message and return with the given StatusCode. More...
 
WARN_UNUSED StatusCode Info (const std::string &msg, const StatusCode st=StatusCode::SUCCESS, const size_t mx=10) const
 Print the info message and return with the given StatusCode. More...
 
WARN_UNUSED StatusCode Print (const std::string &msg, const StatusCode st=StatusCode::SUCCESS, const MSG::Level lev=MSG::INFO) const
 Print the message and return with the given StatusCode. More...
 
void Assert (const bool ok, const std::string &message="", const StatusCode sc=StatusCode(StatusCode::FAILURE, true)) const
 Assertion - throw exception if the given condition is not fulfilled. More...
 
void Assert (const bool ok, const char *message, const StatusCode sc=StatusCode(StatusCode::FAILURE, true)) const
 Assertion - throw exception if the given condition is not fulfilled. More...
 
void Exception (const std::string &msg, const GaudiException &exc, const StatusCode sc=StatusCode(StatusCode::FAILURE, true)) const
 Create and (re)-throw a given GaudiException. More...
 
void Exception (const std::string &msg, const std::exception &exc, const StatusCode sc=StatusCode(StatusCode::FAILURE, true)) const
 Create and (re)-throw a given exception. More...
 
void Exception (const std::string &msg="no message", const StatusCode sc=StatusCode(StatusCode::FAILURE, true)) const
 Create and throw an exception with the given message. More...
 
StatEntitycounter (const std::string &tag) const
 accessor to certain counter by name More...
 
StatEntitycounter (const std::string &tag)
 
bool typePrint () const
 Insert the actual C++ type of the algorithm/tool in the messages ? More...
 
bool propsPrint () const
 Print properties at initialization ? More...
 
bool statPrint () const
 Print statistical counters at finalization ? More...
 
bool errorsPrint () const
 Print error counters at finalization ? More...
 
long printStat (const MSG::Level level=MSG::ALWAYS) const
 perform the actual printout of statistical counters More...
 
long printErrors (const MSG::Level level=MSG::ALWAYS) const
 perform the actual printout of error counters More...
 
long printProps (const MSG::Level level=MSG::ALWAYS) const
 perform the actual printout of properties More...
 
void registerCondition (const std::string &condition, StatusCode(CallerClass::*mf)()=nullptr)
 register the current instance to the UpdateManagerSvc as a consumer for a condition. More...
 
void registerCondition (const std::string &condition, CondType *&condPtrDest, StatusCode(CallerClass::*mf)()=NULL)
 register the current instance to the UpdateManagerSvc as a consumer for a condition. More...
 
void registerCondition (char *condition, StatusCode(CallerClass::*mf)()=NULL)
 just to avoid conflicts with the version using a pointer to a template class. More...
 
void registerCondition (TargetClass *condition, StatusCode(CallerClass::*mf)()=NULL)
 register the current instance to the UpdateManagerSvc as a consumer for a condition. More...
 
StatusCode runUpdate ()
 asks the UpdateManagerSvc to perform an update of the instance (if needed) without waiting the next BeginEvent incident. More...
 
 GaudiCommon (const std::string &name, ISvcLocator *pSvcLocator)
 Algorithm constructor - the SFINAE constraint below ensures that this is constructor is only defined if PBASE derives from Algorithm. More...
 
 GaudiCommon (const std::string &type, const std::string &name, const IInterface *ancestor)
 Tool constructor - SFINAE-ed to insure this constructor is only defined if PBASE derives from AlgTool. More...
 
StatusCode initialize () override
 standard initialization method More...
 
StatusCode finalize () override
 standard finalization method More...
 
StatusCode release (const IInterface *interface) const
 Manual forced (and 'safe') release of the active tool or service. More...
 
const Servicesservices () const
 get the list of aquired services More...
 
const std::stringcontext () const
 Returns the "context" string. Used to identify different processing states. More...
 
- Public Member Functions inherited from FixTESPath< BASE >
template<typename U = BASE, typename = std::enable_if_t<std::is_base_of<Gaudi::Algorithm, BASE>::value, U>>
 FixTESPath (const std::string &name, ISvcLocator *pSvcLocator)
 Algorithm constructor - the SFINAE constraint below ensures that this is constructor is only defined if BASE derives from Algorithm. More...
 
template<typename U = BASE, typename = std::enable_if_t<std::is_base_of<AlgTool, BASE>::value, U>>
 FixTESPath (const std::string &type, const std::string &name, const IInterface *ancestor)
 Tool constructor - SFINAE-ed to insure this constructor is only defined if BASE derives from AlgTool. More...
 
StatusCode initialize () override
 
const std::stringrootInTES () const
 Returns the "rootInTES" string. More...
 
std::string fullTESLocation (std::string_view location, bool useRootInTES) const
 Returns the full correct event location given the rootInTes settings. More...
 

Private Attributes

SmartIF< INTupleSvcm_evtColSvc
 Event Tag Collection Service. More...
 
Gaudi::Property< std::vector< std::string > > m_vetoObjs
 
Gaudi::Property< std::vector< std::string > > m_requireObjs
 

Additional Inherited Members

- Protected Types inherited from GaudiCommon< Algorithm >
using base_class = FixTESPath< Algorithm >
 
typedef std::map< std::string, StatEntityStatisticsOwn
 the actual type of general counters More...
 
typedef std::map< std::string, std::reference_wrapper< Gaudi::Accumulators::PrintableCounter > > Statistics
 
typedef std::map< std::string, unsigned int > Counter
 the actual type error/warning counter More...
 
typedef std::vector< IAlgTool * > AlgTools
 storage for active tools More...
 
typedef std::vector< SmartIF< IService > > Services
 storage for active services More...
 
- Protected Member Functions inherited from GaudiCommon< Algorithm >
StatusCode releaseTool (const IAlgTool *tool) const
 manual forced (and 'safe') release of the tool More...
 
StatusCode releaseSvc (const IInterface *svc) const
 manual forced (and 'safe') release of the service More...
 
- Protected Attributes inherited from GaudiCommon< Algorithm >
SmartIF< ICounterSummarySvcm_counterSummarySvc
 a pointer to the CounterSummarySvc More...
 
- Static Protected Attributes inherited from GaudiCommon< Algorithm >
static const bool IgnoreRootInTES
 Simple definition to be used with the new useRootInTES argument get<TYPE> and put methods. More...
 
static const bool UseRootInTES
 Simple definition to be used with the new useRootInTES argument get<TYPE> and put methods. More...
 

Detailed Description

The useful base class for data processing algorithms.

Small extension of ordinary the Algorithm base class.

This base class allows "easy"(=="1 line") access to tools and services. This access is safe in the sense that there is no need to worry about the reference counts for tools and services.

The base class allows "easy" (=="1 line") access to data in Gaudi Transient Stores. The functionality includes the checking of the presence of the data at the given location, checking the validity of the data, retrieval of valid data and "forced" retrieve of valid data (create if there is no data).

The base class allows to perform an easy error, warning and exception treatments, including the accumulated statistics of exceptions, errors and warnings.

The base class also includes utilities for general statistical counters.

It has been reported that usage of this base class results in significant shrinkage of existing code lines.

Attention
See also the class GaudiCommon, which implements some of the common functionality between GaudiTool and GaudiAlgorithm.
Author
Vanya BELYAEV Ivan..nosp@m.Bely.nosp@m.aev@i.nosp@m.tep..nosp@m.ru
Chris Jones Chris.nosp@m.toph.nosp@m.er.Ro.nosp@m.b.Jo.nosp@m.nes@c.nosp@m.ern..nosp@m.ch
Date
30/06/2001

Definition at line 94 of file GaudiAlgorithm.h.

Constructor & Destructor Documentation

GaudiAlgorithm::GaudiAlgorithm ( const std::string name,
ISvcLocator pSvcLocator 
)

Standard constructor.

See also
Algorithm
Parameters
namename of the algorithm
pSvcLocatorpointer to Service Locator

Definition at line 35 of file GaudiAlgorithm.cpp.

36  : GaudiCommon<Algorithm>( name, pSvcLocator ) {
37  setProperty( "RegisterForContextService", true ).ignore();
38 }
StatusCode setProperty(IProperty *component, const std::string &name, const TYPE &value, const std::string &doc)
simple function to set the property of the given object from the value
Definition: Property.h:1180
const StatusCode & ignore() const
Ignore/check StatusCode.
Definition: StatusCode.h:153
GaudiAlgorithm::GaudiAlgorithm ( const GaudiAlgorithm )
delete

Member Function Documentation

SmartIF< INTupleSvc > & GaudiAlgorithm::evtColSvc ( ) const

Access the standard event collection service.

Returns
pointer to the event collection service

Definition at line 71 of file GaudiAlgorithm.cpp.

71  {
72  if ( !m_evtColSvc ) { m_evtColSvc = svc<INTupleSvc>( "EvtTupleSvc", true ); }
73  //
74  return m_evtColSvc;
75 }
class MergingTransformer< Out(const vector_of_const_< In > true
SmartIF< INTupleSvc > m_evtColSvc
Event Tag Collection Service.
StatusCode GaudiAlgorithm::execute ( )
override

standard execution method

See also
Algorithm
IAlgorithm
Returns
status code

Definition at line 67 of file GaudiAlgorithm.cpp.

67 { return Error( "Default GaudiAlgorithm execute method called !!" ); }
WARN_UNUSED StatusCode Error(const std::string &msg, const StatusCode st=StatusCode::FAILURE, const size_t mx=10) const
Print the error message and return with the given StatusCode.
template<class TYPE >
bool GaudiAlgorithm::exist ( IDataProviderSvc svc,
const std::string location,
const bool  useRootInTES = true 
) const
inline

Check the existence of a data object or container in the Gaudi Transient Event Store.

bool a1 = exist<DataObject>( evtSvc(), "/Event/MyObject" ) ;
bool a2 = exist<MyHits> ( evtSvc(), "/Event/MyHits" ) ;
Attention
The method respects the setting of the job option RootInTES by prepending the value of this to the data location that is passed. The default setting for RootInTES is "" so has no effect. This behavior can be suppressed by passing the argument useRootInTES = false
Parameters
svcPointer to data service (data provider)
locationAddress in Gaudi Transient Event Store
useRootInTESFlag to turn on(TRUE) off(FALSE) the use of the RootInTES location property
Returns
Boolean indicating status of the request
Return values
trueData object or container exists and implements a proper interface
trueFailed to locate the data object or container

Definition at line 486 of file GaudiAlgorithm.h.

486  {
487  return GaudiCommon<Algorithm>::exist<TYPE>( svc, location, useRootInTES );
488  }
Implements the common functionality between GaudiTools and GaudiAlgorithms.
Definition: GaudiCommon.h:91
SmartIF< SERVICE > svc(const std::string &name, const bool create=true) const
A useful method for the easy location of services.
template<class TYPE >
bool GaudiAlgorithm::exist ( const std::string location,
const bool  useRootInTES = true 
) const
inline

Check the existence of a data object or container in the Gaudi Transient Event Store.

bool a1 = exist<DataObject>( "/Event/MyObject" ) ;
bool a2 = exist<MyHits> ( "/Event/MyHits" ) ;
Attention
The method respects the setting of the job option RootInTES by prepending the value of this to the data location that is passed. The default setting for RootInTES is "" so has no effect. This behavior can be suppressed by passing the argument useRootInTES = false
Parameters
locationAddress in Gaudi Transient Event Store
useRootInTESFlag to turn on(TRUE) off(FALSE) the use of the RootInTES location property
Returns
Boolean indicating status of the request
Return values
trueData object or container exists and implements a proper interface
trueFailed to locate the data object or container

Definition at line 516 of file GaudiAlgorithm.h.

516  {
517  return GaudiCommon<Algorithm>::exist<TYPE>( evtSvc(), location, useRootInTES );
518  }
Implements the common functionality between GaudiTools and GaudiAlgorithms.
Definition: GaudiCommon.h:91
template<class TYPE >
bool GaudiAlgorithm::existDet ( IDataProviderSvc svc,
const std::string location 
) const
inline

Check the existence of detector objects in the Gaudi Transient Detector Store.

bool a1 = existDet<DataObject> ( detSvc(), "/dd/Structure/MyObject" ) ;
bool a2 = existDet<Material> ( detSvc(), "/dd/Structure/Material/Air" ) ;
Parameters
svcPointer to data service (data provider)
locationAddress in Gaudi Transient Detector Store
Returns
Boolean indicating status of the request
Return values
trueDetector object exists and implements a proper interface
falseFailed to locate the data object

Definition at line 537 of file GaudiAlgorithm.h.

537  {
539  }
Implements the common functionality between GaudiTools and GaudiAlgorithms.
Definition: GaudiCommon.h:91
class MergingTransformer< Out(const vector_of_const_< In > false
SmartIF< SERVICE > svc(const std::string &name, const bool create=true) const
A useful method for the easy location of services.
template<class TYPE >
bool GaudiAlgorithm::existDet ( const std::string location) const
inline

Check the existence of detector objects in the Gaudi Transient Detector Store.

bool a1 = existDet<DataObject> ( "/dd/Structure/MyObject" ) ;
bool a2 = existDet<Material> ( "/dd/Structure/Material/Air" ) ;
Parameters
locationAddress in Gaudi Transient Detector Store
Returns
Boolean indicating status of the request
Return values
trueDetector object exists and implements a proper interface
falseFailed to locate the data object

Definition at line 557 of file GaudiAlgorithm.h.

557  {
558  return GaudiCommon<Algorithm>::exist<TYPE>( detSvc(), location, false );
559  }
Implements the common functionality between GaudiTools and GaudiAlgorithms.
Definition: GaudiCommon.h:91
class MergingTransformer< Out(const vector_of_const_< In > false
StatusCode GaudiAlgorithm::finalize ( )
override

standard finalization method

See also
Algorithm
IAlgorithm
Returns
status code

Definition at line 55 of file GaudiAlgorithm.cpp.

55  {
56  if ( msgLevel( MSG::DEBUG ) ) debug() << "Finalize base class GaudiAlgorithm" << endmsg;
57 
58  // reset pointers
60 
61  // finalize the base class and return
63 }
SmartIF< INTupleSvc > m_evtColSvc
Event Tag Collection Service.
StatusCode finalize() override
standard finalization method
void reset(TYPE *ptr=nullptr)
Set the internal pointer to the passed one disposing of the old one.
Definition: SmartIF.h:86
MsgStream & endmsg(MsgStream &s)
MsgStream Modifier: endmsg. Calls the output method of the MsgStream.
Definition: MsgStream.h:192
template<class TYPE >
Gaudi::Utils::GetData<TYPE>::return_type GaudiAlgorithm::get ( IDataProviderSvc svc,
const std::string location,
const bool  useRootInTES = true 
) const
inline

Templated access to the data in Gaudi Transient Store.

Quick and safe access to the data in Gaudi transient store. The method located the data at given address and perform the debug printout about located data

MCHits* hits = get<MCHits>( evtSvc() , "/Event/MC/Hits" );
Attention
The method respects the setting of the job option RootInTES by prepending the value of this to the data location that is passed. The default setting for RootInTES is "" so has no effect. This behavior can be suppressed by passing the argument useRootInTES = false
See also
IDataProviderSvc
SmartDataPtr
Exceptions
GaudiExceptionfor Invalid Data Provider Service
GaudiExceptionfor invalid/unavailable data
Parameters
svcPointer to data service (data provider)
locationdata location/address in Gaudi Transient Store
useRootInTESFlag to turn on(TRUE) off(FALSE) the use of the RootInTES location property
Returns
pointer to the data object

Definition at line 246 of file GaudiAlgorithm.h.

247  {
248  return GaudiCommon<Algorithm>::get<TYPE>( svc, location, useRootInTES );
249  }
Implements the common functionality between GaudiTools and GaudiAlgorithms.
Definition: GaudiCommon.h:91
SmartIF< SERVICE > svc(const std::string &name, const bool create=true) const
A useful method for the easy location of services.
template<class TYPE >
Gaudi::Utils::GetData<TYPE>::return_type GaudiAlgorithm::get ( const std::string location,
const bool  useRootInTES = true 
) const
inline

Templated access to the data from Gaudi Event Transient Store.

Quick and safe access to the data in Gaudi transient store.

The method located the data at the given address and perform the debug printout about located data.

MCParticles* mcps = get<MCParticles>( MCParticleLocation::Default );
Attention
The method respects the setting of the job option RootInTES by prepending the value of this to the data location that is passed. The default setting for RootInTES is "" so has no effect. This behavior can be suppressed by passing the argument useRootInTES = false
Parameters
locationData location/address in Gaudi Transient Store
useRootInTESFlag to turn on(TRUE) off(FALSE) the use of the RootInTES location property
Returns
Pointer to the data object

Definition at line 317 of file GaudiAlgorithm.h.

318  {
319  return GaudiCommon<Algorithm>::get<TYPE>( evtSvc(), location, useRootInTES );
320  }
Implements the common functionality between GaudiTools and GaudiAlgorithms.
Definition: GaudiCommon.h:91
template<class TYPE >
TYPE* GaudiAlgorithm::getDet ( IDataProviderSvc svc,
const std::string location 
) const
inline

Templated access to the detector data from the Gaudi Detector Transient Store.

Quick and safe access to the detector data in Gaudi transient store.

The method located the detector at the given address and perform the debug printout about located detector.

MyDet* mdet = getDet<MyDet>( detSvc() , "/dd/Structure/LHCb/MyDet" );
Parameters
svcPointer to data service (data provider)
locationDetector location/address in Gaudi Transient Store
Returns
Pointer to the detector object

Definition at line 379 of file GaudiAlgorithm.h.

379  {
380  return GaudiCommon<Algorithm>::get<TYPE>( svc, location, false );
381  }
Implements the common functionality between GaudiTools and GaudiAlgorithms.
Definition: GaudiCommon.h:91
class MergingTransformer< Out(const vector_of_const_< In > false
SmartIF< SERVICE > svc(const std::string &name, const bool create=true) const
A useful method for the easy location of services.
template<class TYPE >
TYPE* GaudiAlgorithm::getDet ( const std::string location) const
inline

Templated access to the detector data from the Gaudi Detector Transient Store.

Quick and safe access to the detector data in Gaudi transient store.

The method located the detector at the given address and perform the debug printout about located detector.

MyDet* mdet = getDet<MyDet>( "/dd/Structure/LHCb/MyDet" );
Parameters
locationDetector location/address in Gaudi Transient Store
Returns
Pointer to the detector object

Definition at line 429 of file GaudiAlgorithm.h.

429  {
430  return GaudiCommon<Algorithm>::get<TYPE>( detSvc(), location, false );
431  }
Implements the common functionality between GaudiTools and GaudiAlgorithms.
Definition: GaudiCommon.h:91
class MergingTransformer< Out(const vector_of_const_< In > false
template<class TYPE >
Gaudi::Utils::GetData<TYPE>::return_type GaudiAlgorithm::getDetIfExists ( IDataProviderSvc svc,
const std::string location 
) const
inline

Templated access to the detector data from the Gaudi Detector Transient Store.

Quick and safe access to the detector data in Gaudi transient store.

The method located the detector at the given address and perform the debug printout about located detector.

Skips the check on the data as performed by 'get'. No exception is thrown if the data is missing.

MyDet* mdet = getDetIfExists<MyDet>( detSvc() , "/dd/Structure/LHCb/MyDet" );
Parameters
svcPointer to data service (data provider)
locationDetector location/address in Gaudi Transient Store
Returns
Pointer to the detector object
Return values
NULLIf the detector object does not exist.

Definition at line 406 of file GaudiAlgorithm.h.

407  {
409  }
Implements the common functionality between GaudiTools and GaudiAlgorithms.
Definition: GaudiCommon.h:91
class MergingTransformer< Out(const vector_of_const_< In > false
SmartIF< SERVICE > svc(const std::string &name, const bool create=true) const
A useful method for the easy location of services.
template<class TYPE >
Gaudi::Utils::GetData<TYPE>::return_type GaudiAlgorithm::getDetIfExists ( const std::string location) const
inline

Templated access to the detector data from the Gaudi Detector Transient Store.

Quick and safe access to the detector data in Gaudi transient store.

The method located the detector at the given address and perform the debug printout about located detector.

Skips the check on the data as performed by 'get'. No exception is thrown if the data is missing.

MyDet* mdet = getDetIfExists<MyDet>( "/dd/Structure/LHCb/MyDet" );
Parameters
locationDetector location/address in Gaudi Transient Store
Returns
Pointer to the detector object
Return values
NULLIf the detector object does not exist.

Definition at line 455 of file GaudiAlgorithm.h.

455  {
456  return GaudiCommon<Algorithm>::getIfExists<TYPE>( detSvc(), location, false );
457  }
Implements the common functionality between GaudiTools and GaudiAlgorithms.
Definition: GaudiCommon.h:91
class MergingTransformer< Out(const vector_of_const_< In > false
template<class TYPE >
Gaudi::Utils::GetData<TYPE>::return_type GaudiAlgorithm::getIfExists ( IDataProviderSvc svc,
const std::string location,
const bool  useRootInTES = true 
) const
inline

Templated access to the data in Gaudi Transient Store.

Quick and safe access to the data in Gaudi transient store. The method located the data at given address and perform the debug printout about located data.

Skips the check on the data as performed by 'get'. No exception is thrown if the data is missing.

MCHits* hits = getIfExists<MCHits>( evtSvc() , "/Event/MC/Hits" );
Attention
The method respects the setting of the job option RootInTES by prepending the value of this to the data location that is passed. The default setting for RootInTES is "" so has no effect. This behavior can be suppressed by passing the argument useRootInTES = false
See also
IDataProviderSvc
SmartDataPtr
Parameters
svcPointer to data service (data provider)
locationdata location/address in Gaudi Transient Store
useRootInTESFlag to turn on(TRUE) off(FALSE) the use of the RootInTES location property
Returns
pointer to the data object.
Return values
NULLIf data does not exist.

Definition at line 285 of file GaudiAlgorithm.h.

286  {
287  return GaudiCommon<Algorithm>::getIfExists<TYPE>( svc, location, useRootInTES );
288  }
Implements the common functionality between GaudiTools and GaudiAlgorithms.
Definition: GaudiCommon.h:91
SmartIF< SERVICE > svc(const std::string &name, const bool create=true) const
A useful method for the easy location of services.
template<class TYPE >
Gaudi::Utils::GetData<TYPE>::return_type GaudiAlgorithm::getIfExists ( const std::string location,
const bool  useRootInTES = true 
) const
inline

Templated access to the data in Gaudi Transient Store.

Quick and safe access to the data in Gaudi transient store. The method located the data at given address and perform the debug printout about located data.

Skips the check on the data as performed by 'get'. No exception is thrown if the data is missing.

MCHits* hits = getIfExists<MCHits>( "/Event/MC/Hits" );
Attention
The method respects the setting of the job option RootInTES by prepending the value of this to the data location that is passed. The default setting for RootInTES is "" so has no effect. This behavior can be suppressed by passing the argument useRootInTES = false
See also
IDataProviderSvc
SmartDataPtr
Parameters
locationdata location/address in Gaudi Transient Store
useRootInTESFlag to turn on(TRUE) off(FALSE) the use of the RootInTES location property
Returns
pointer to the data object.
Return values
NULLIf data does not exist.

Definition at line 355 of file GaudiAlgorithm.h.

356  {
357  return GaudiCommon<Algorithm>::getIfExists<TYPE>( evtSvc(), location, useRootInTES );
358  }
Implements the common functionality between GaudiTools and GaudiAlgorithms.
Definition: GaudiCommon.h:91
template<class TYPE , class TYPE2 >
Gaudi::Utils::GetData<TYPE>::return_type GaudiAlgorithm::getOrCreate ( IDataProviderSvc svc,
const std::string location,
const bool  useRootInTES = true 
) const
inline

Get the existing data object from Gaudi Event Transient store.

Alternatively, create new object and register it in TES and return if object does not exist.

MyHits* hits = getOrCreate<MyHits,MyHits>( evtSvc() , "/Event/MyHits" ) ;
Attention
The method respects the setting of the job option RootInTES by prepending the value of this to the data location that is passed. The default setting for RootInTES is "" so has no effect. This behavior can be suppressed by passing the argument useRootInTES = false
Exceptions
GaudiExceptionfor Invalid Data Provider Service
GaudiExceptionfor invalid/unavailable data
Parameters
svcPointer to data service (data provider)
locationLocation in Gaudi Transient Event Store
useRootInTESFlag to turn on(TRUE) off(FALSE) the use of the RootInTES location property
Returns
A valid pointer to the object

Definition at line 589 of file GaudiAlgorithm.h.

590  {
591  return GaudiCommon<Algorithm>::getOrCreate<TYPE, TYPE2>( svc, location, useRootInTES );
592  }
Implements the common functionality between GaudiTools and GaudiAlgorithms.
Definition: GaudiCommon.h:91
SmartIF< SERVICE > svc(const std::string &name, const bool create=true) const
A useful method for the easy location of services.
template<class TYPE , class TYPE2 >
Gaudi::Utils::GetData<TYPE>::return_type GaudiAlgorithm::getOrCreate ( const std::string location,
const bool  useRootInTES = true 
) const
inline

Get the existing data object from Gaudi Event Transient store.

Alternatively, create new object and register it in TES and return if object does not exist.

MyHits* hits = getOrCreate<MyHits,MyHits>( "/Event/MyHits" ) ;
Attention
The method respects the setting of the job option RootInTES by prepending the value of this to the data location that is passed. The default setting for RootInTES is "" so has no effect. This behavior can be suppressed by passing the argument useRootInTES = false
Exceptions
GaudiExceptionfor Invalid Data Provider Service
GaudiExceptionfor invalid/unavailable data
Parameters
locationLocation in Gaudi Transient Event Store
useRootInTESFlag to turn on(TRUE) off(FALSE) the use of the RootInTES location property
Returns
A valid pointer to the object

Definition at line 621 of file GaudiAlgorithm.h.

622  {
623  return GaudiCommon<Algorithm>::getOrCreate<TYPE, TYPE2>( evtSvc(), location, useRootInTES );
624  }
Implements the common functionality between GaudiTools and GaudiAlgorithms.
Definition: GaudiCommon.h:91
StatusCode GaudiAlgorithm::initialize ( )
override

standard initialization method

See also
Algorithm
IAlgorithm
Returns
status code

Definition at line 42 of file GaudiAlgorithm.cpp.

42  {
43  // initialize the base class
45  if ( sc.isFailure() ) { return sc; }
46 
47  // Add any customisations here, that cannot go in GaudiCommon
48 
49  // return
50  return sc;
51 }
bool isFailure() const
Definition: StatusCode.h:130
This class is used for returning status codes from appropriate routines.
Definition: StatusCode.h:50
StatusCode initialize() override
standard initialization method
GaudiAlgorithm& GaudiAlgorithm::operator= ( const GaudiAlgorithm )
delete
void GaudiAlgorithm::put ( IDataProviderSvc svc,
DataObject object,
const std::string address,
const bool  useRootInTES = true 
) const
inline

Register a data object or container into Gaudi Event Transient Store.

MCHits * hits = new MCHits();
put( evtSvc(), hits, "/Event/MC/Hits" );
Attention
The method respects the setting of the job option RootInTES by prepending the value of this to the data location that is passed. The default setting for RootInTES is "" so has no effect. This behavior can be suppressed by passing the argument useRootInTES = false
See also
IDataProviderSvc
Parameters
svcPointer to data provider service
objectData object or container to be registered
addressAddress in Gaudi Event Transient Store ("/Event" could be omitted )
useRootInTESFlag to turn on(TRUE) off(FALSE) the use of the RootInTES location property
Exceptions
GaudiExceptionfor invalid event data service
GaudiExceptionfor invalid object
GaudiExceptionfor error result from event data service
Returns
StatusCode
Return values
StatusCode::SUCCESSData was successfully placed in the TES.
StatusCode::FAILUREFailed to store data in the TES.

Definition at line 165 of file GaudiAlgorithm.h.

166  {
167  put( svc, std::unique_ptr<DataObject>( object ), address, useRootInTES );
168  }
void put(IDataProviderSvc *svc, DataObject *object, const std::string &address, const bool useRootInTES=true) const
Register a data object or container into Gaudi Event Transient Store.
STL class.
void GaudiAlgorithm::put ( IDataProviderSvc svc,
std::unique_ptr< DataObject object,
const std::string address,
const bool  useRootInTES = true 
) const
inline

Definition at line 169 of file GaudiAlgorithm.h.

170  {
171  GaudiCommon<Algorithm>::put( svc, std::move( object ), address, useRootInTES );
172  }
DataObject * put(IDataProviderSvc *svc, std::unique_ptr< DataObject > object, const std::string &location, const bool useRootInTES=true) const
Register a data object or container into Gaudi Event Transient Store.
T move(T...args)
const DataObject* GaudiAlgorithm::put ( DataObject object,
const std::string address,
const bool  useRootInTES = true 
) const
inline

Register a data object or container into Gaudi Event Transient Store.

See also
IDataProviderSvc
MCHits * hits = new MCHits();
put( hits, "/Event/MC/Hits" );
Attention
The method respects the setting of the job option RootInTES by prepending the value of this to the data location that is passed. The default setting for RootInTES is "" so has no effect. This behavior can be suppressed by passing the argument useRootInTES = false
Parameters
objectData object or container to be registered
addressAddress in Gaudi Event Transient Store ("/Event" could be omitted )
useRootInTESFlag to turn on(TRUE) off(FALSE) the use of the RootInTES location property
Exceptions
GaudiExceptionfor invalid event data service
GaudiExceptionfor invalid object
GaudiExceptionfor error result from event data service
Returns
StatusCode
Return values
StatusCode::SUCCESSData was successfully placed in the TES.
StatusCode::FAILUREFailed to store data in the TES.

Definition at line 205 of file GaudiAlgorithm.h.

205  {
206  return put( std::unique_ptr<DataObject>( object ), address, useRootInTES );
207  }
void put(IDataProviderSvc *svc, DataObject *object, const std::string &address, const bool useRootInTES=true) const
Register a data object or container into Gaudi Event Transient Store.
STL class.
const DataObject* GaudiAlgorithm::put ( std::unique_ptr< DataObject object,
const std::string address,
const bool  useRootInTES = true 
) const
inline

Definition at line 208 of file GaudiAlgorithm.h.

209  {
210  return GaudiCommon<Algorithm>::put( evtSvc(), std::move( object ), address, useRootInTES );
211  }
DataObject * put(IDataProviderSvc *svc, std::unique_ptr< DataObject > object, const std::string &location, const bool useRootInTES=true) const
Register a data object or container into Gaudi Event Transient Store.
T move(T...args)
StatusCode GaudiAlgorithm::sysExecute ( const EventContext ctx)
override

the generic actions for the execution.

See also
Algorithm
IAlgorithm
Algorithm::sysExecute
Returns
status code

< guard/sentry

Definition at line 84 of file GaudiAlgorithm.cpp.

84  {
86 
87  IAlgContextSvc* algCtx = nullptr;
88  if ( registerContext() ) { algCtx = contextSvc(); }
89  // Lock the context
90  Gaudi::Utils::AlgContext cnt( this, algCtx, ctx );
91 
92  // Do not execute if one or more of the m_vetoObjs exist in TES
93  const auto it = find_if( begin( m_vetoObjs ), end( m_vetoObjs ),
94  [&]( const std::string& loc ) { return this->exist<DataObject>( loc ); } );
95  if ( it != end( m_vetoObjs ) ) {
96  if ( msgLevel( MSG::DEBUG ) ) debug() << *it << " found, skipping event " << endmsg;
97  return sc;
98  }
99 
100  // Execute if m_requireObjs is empty
101  // or if one or more of the m_requireObjs exist in TES
102  bool doIt =
104  [&]( const std::string& loc ) { return this->exist<DataObject>( loc ); } );
105 
106  // execute the generic method:
107  if ( doIt ) sc = Algorithm::sysExecute( ctx );
108  return sc;
109 }
Helper "sentry" class to automatize the safe register/unregister the algorithm&#39;s context.
constexpr static const auto SUCCESS
Definition: StatusCode.h:85
STL class.
This class is used for returning status codes from appropriate routines.
Definition: StatusCode.h:50
T find_if(T...args)
Gaudi::Property< std::vector< std::string > > m_requireObjs
Gaudi::Property< std::vector< std::string > > m_vetoObjs
T any_of(T...args)
An abstract interface for Algorithm Context Service.
AttribStringParser::Iterator begin(const AttribStringParser &parser)
MsgStream & endmsg(MsgStream &s)
MsgStream Modifier: endmsg. Calls the output method of the MsgStream.
Definition: MsgStream.h:192
StatusCode sysExecute(const EventContext &ctx) override
The actions to be performed by the algorithm on an event.
Definition: Algorithm.cpp:444

Member Data Documentation

SmartIF<INTupleSvc> GaudiAlgorithm::m_evtColSvc
mutableprivate

Event Tag Collection Service.

Definition at line 652 of file GaudiAlgorithm.h.

Gaudi::Property<std::vector<std::string> > GaudiAlgorithm::m_requireObjs
private
Initial value:
{
this, "RequireObjects", {}, "execute only if one or more of these TES objects exist"}

Definition at line 656 of file GaudiAlgorithm.h.

Gaudi::Property<std::vector<std::string> > GaudiAlgorithm::m_vetoObjs
private
Initial value:
{
this, "VetoObjects", {}, "skip execute if one or more of these TES objects exist"}

Definition at line 654 of file GaudiAlgorithm.h.


The documentation for this class was generated from the following files: